Results API
home
Overview:
- This API is used to fetch results issued/released dates from OCR or CI view, fetch candidate data and fetch and post the script data from RM API
- Its being used by ATS consumers to get the results data.
| API Method | REST Endpoint | Description | Consumers | |
|---|---|---|---|---|
| 1. | GET | /{version}/businessStreams/{businessStreamId}/sessions/{sessionId}/enquireServices | Get OCR-Interchange Results, Issued Result Dates(CI) and Released Result Dates(CI) | ATS |
| 2. | POST | /{version}/candidates/scripts | POST candidate results | ATS |
| 3. | GET | /{version}/candidates/scripts/pdf/{docStorePageId} | GET RM scripts | ATS |
| 4. | GET | /{version}/candidates/resultStatus/businessStream/{businessStreamId}/sessions/{sessionId}/ centres/{centreId}/candidateNumber/{candidateNumber}/assessments/{assessmentCode} | GET result issue status of candidate from EPS | ATS |
| 5. | GET | /{version}/businessStreams/{businessStreamId}/qpIdentifiers | Get the question paper details from LIBS for both CI & OCR | ATS |
| 6. | GET | {version}/businessStream/{businessStreamId}/sessions/{sessionId}/centres/{centreId}/candidateNumber/{candidateNumber}/assessments/{assessmentCode}/components/{componentId}/resultEnquiryStatus | Get the Result enquiry status | ATS |
| 7. | GET | {version}/businessStream/{businessStreamId}/sessions/{sessionId}/resultStatus | Get the Result status | ATS |
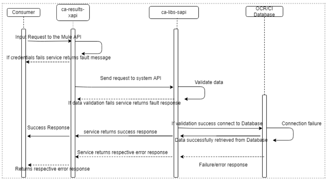
API architecture:




Sequence Diagram and Description:
ORS/CI DIRECT Results

ORS Results
Resource : GET: /v1/businessStreams/01/sessions/{ sessionId}/enquireServices
| No | Steps | Description |
|---|---|---|
| 1. | Input Request Message | The consumer invokes the mule services along with credentials (client id and client secret) and X-TRANSACTION-ID(A code to track API calls end to end) via Mule Soft Secure API layer with the proper query params |
| 2. | Validate the user Credentials | Desktop user credentials are validated by the security API mule gateway layer |
| 3. | If validation fails, service returns specific fault response | If validation fails, service returns specific fault response |
| 4. | Send the request to Experience Layer API | The Mule soft experience API Experience layer validated users request query parameters will redirect to the specific system API. |
| 5. | Send the request to System Layer API | The request is processed further to ca -interchange-sapi where it calls the stored procedure. |
| 6. | If Validation fails, service returns specific fault response | If the request gets failed during the validation the exception is thrown by the System API to the Experience API secure layer. |
| 7. | Fault message redirection by the User | When Experience API layer Fails then it returns error message to the consumers |
| 8. | Connect to the database | OCR Service System API establishes the connection with the database to retrieve the data from the database using Stored Procedure |
| 9. | a) Generic SQL connection Exception b) On connection failure, return error message | If there is any connection failure during the step 5, the Oracle Exception is thrown by the service. |
| 10. | On successful connection,retrieve the data of entries, components, sessions, qualifications and center from database. | After establishing successful DB connection, data of specific resource is retrieved from respective views. |
| 11. | Return response | Returns the success response. |
CI Direct Results
Resource : GET: /v1/businessStreams/02/sessions/{sessionId}/enquireServices
| No | Steps | Description |
|---|---|---|
| 1. | Input Request Message | The consumer invokes the mule services along with credentials (client id and client secret) and X-TRANSACTION-ID(A code to track API calls end to end) via Mule Soft Secure API layer with the proper query params |
| 2. | Validate the user Credentials | Desktop user credentials are validated by the security API mule gateway layer |
| 3. | If validation fails, service returns specific fault response | If validation fails, service returns specific fault response |
| 4. | Send the request to Experience Layer API | The Mule soft experience API Experience layer validated users request query parameters will redirect to the specific system API. |
| 5. | If resultDateType is equal to issue | The request is processed further to call SP dbo.CentreWiseEmbargoInfo |
| 6. | If resultDateType is equal to release | The request is processed further to call SP dbo.Result_Release_Date_Validation |
| 7. | If Validation fails, service returns specific fault response | If the request gets failed during the validation the exception is thrown by the System API to the Experience API secure layer. |
| 8. | Fault message redirection by the User | When Experience API layer Fails then it returns error message to the consumers |
| 9. | Connect to the database | System API establishes the connection with the database to retrieve the data from the database. |
| 10. | a) SQLServer connection Exception b) On SQL Server connection failure, return error message | If there is any connection failure during the step 5, the SQL Exception is thrown by the service. |
| 11. | On successful connection,retrieve the data of entries, components, sessions, qualifications and center from database. | After establishing successful DB connection, data of specific resource is retrieved from respective views. |
| 12. | Return response | Returns the success response. |
RM Post Scripts/ Get PDF
Resources
POST: \v1\candidates\scripts
GET: \v1\candidates\scripts\pdf(docStorePageId)
| No | Steps | Description |
|---|---|---|
| 1. | Input Request Message | The consumer invokes the mule services along with credentials (client id and client secret) and X-TRANSACTION-ID(A code to track API calls end to end) via Mule Soft Secure API layer with the proper query params |
| 2. | Validate the user Credentials | Desktop user credentials are validated by the security API mule gateway layer |
| 3. | If validation fails, service returns specific fault response | If validation fails, service returns specific fault response |
| 4. | Send the request to specific Led layered api | The Mule soft experience API secure layer validated users request query parameters will redirect to the specific system API. |
| 5. | Validate the request | The request is validated in the Mule System service API and if passed only then it is processed further to ca-eps-sapi |
| 6. | If Validation fails, service returns specific fault response | If the request gets failed during the validation the exception is thrown by the System API to the Experience API secure layer. |
| 7. | Fault message redirection by the User | When Experience API layer Fails then it returns error message to the consumers |
| 8. | Successful call to System API | The request is processed further to call RM AUTH API |
| 9. | If RM token is generated successfully | The request is processed further to call RM Post Scripts API |
| 10. | Connect to the RM | System API establishes the connection with the RM to POST the data. |
| 11. | Return response | Returns the success response. |
Get Issues Status from EPS

Resource : GET: /v1/candidates/resultStatus/businessStream/{businessStreamId}/sessions/{sessionId}/centres/{centreId}/candidateNumber/{candidateNumber}/assessments/{assessmentCode}
| No | Steps | Description |
|---|---|---|
| 1. | Input Request Message | The consumer invokes the mule services along with credentials (client id and client secret) and X-TRANSACTION-ID(A code to track API calls end to end) via Mule Soft Secure API layer with the proper query params |
| 2. | Validate the user Credentials | Desktop user credentials are validated by the security API mule gateway layer |
| 3. | If validation fails, service returns specific fault response | If validation fails, service returns specific fault response |
| 4. | Send the request to specific Led layered api | The Mule soft experience API secure layer validated users request query parameters will redirect to the specific system API. |
| 5. | Validate the request | The request is validated in the Mule System service API and if passed only then it is processed further to ca-eps-sapi |
| 6. | If Validation fails, service returns specific fault response | If the request gets failed during the validation the exception is thrown by the System API to the Experience API secure layer. |
| 7. | Fault message redirection by the User | When Experience API layer Fails then it returns error message to the consumers |
| 8. | Successful call to System API | The request is processed further to call RM AUTH API |
| 9. | If token validation is successful | The request is processed further to call EPS GET Issued Status API |
| 10. | Connect to the EPS DB | System API establishes the connection with the EPS to GET the data from SP. |
| 11. | Return response | Returns the success response. |
GET CI Results from LIBS

Resource : GET: /v1/businessStreams/02/qpIdentifiers
| No | Steps | Description |
|---|---|---|
| 1. | Input Request Message | The consumer invokes the mule services along with credentials (client id and client secret) and X-TRANSACTION-ID(A code to track API calls end to end) via Mule Soft Secure API layer with the proper query params |
| 2. | Validate the user Credentials | Desktop user credentials are validated by the security API mule gateway layer |
| 3. | If validation fails, service returns specific fault response | If validation fails, service returns specific fault response |
| 4. | Send the request to specific Led layered api | The Mule soft experience API secure layer validated users request query parameters and uri parameters will redirect to the specific system API. |
| 5. | Validate the request | The request is validated in the Mule System service API and if passed only then it is processed further to ca-eps-sapi |
| 6. | If Validation fails, service returns specific fault response | If the request gets failed during the validation the exception is thrown by the System API to the Experience API secure layer. |
| 7. | Fault message redirection by the User | When Experience API layer Fails then it returns error message to the consumers |
| 8. | Connect to the database | System API establishes the connection with the database to retrieve the data from the database. |
| 9. | a) Database connection Exception b) On Database connection failure, return error message | If there is any connection failure during the step 5, the Exception is thrown by the service. |
| 10. | On successful connection,retrieve the data of entries, components, sessions, qualifications and center from database. | After establishing successful DB connection, data of specific resource is retrieved from respective views. |
| 11. | Return response | Returns the success response. |
Exception Handling:
- Custom Error handler is used to handle API Kit errors as well as user defined errors.
- HTTP endpoints have been configured with reconnection strategies with maximum of 2 retry attempts.
End Point details:
Results Experience API : /v1/businessStreams/{businessStreamId}/sessions/{sessionId}/enquireServices
| Topic | Details | |
|---|---|---|
| 1. | Operation Description | Retrieve results data from OCR/CI Direct Database |
| 2. | URI | GET: /v1/businessStreams/{businessStreamId}/sessions/{sessionId}/enquireServices |
| 3. | Interface Source | ATS Application |
| 4. | Interface Target | ca-results-xapi |
| 5. | Synchronous/Asynchronous | Synchronous |
| 6. | Protocol | HTTPS |
| 7. | URL | https://apis-sandbox.cambridgeassessment.org.uk/ca-results-qa1/v1/businessStreams/01/sessions/3269/enquireServices?qualificationGroupId=1, https://apis-sandbox.cambridgeassessment.org.uk/ca-results-qa1/v1/businessStreams/02/sessions/16884/enquireServices?resultDateType=release&offset=0&limit=100¢reId=1126 |
| 8. | Mode of Communication | ☐ Batch ☐ Message ☒ Real Time |
| 9. | Interface Pattern | ☐ Publish / Subscribe ☒ Request / Reply |
Results Experience API : \v1\candidates\scripts
| Topic | Details | |
|---|---|---|
| 1. | Operation Description | Allows custmer to create the customerDirectives ATS request in RM |
| 2. | URI | POST: \v1\candidates\scripts |
| 3. | Interface Source | ATS Application |
| 4. | Interface Target | ca-rm-sapi |
| 5. | Synchronous/Asynchronous | Synchronous |
| 6. | Protocol | HTTPS |
| 7. | URL | https://apis-sandbox.cambridgeassessment.org.uk/ca-results-qa1/v1/candidates/scripts |
| 8. | Mode of Communication | ☐ Batch ☐ Message ☒ Real Time |
| 9. | Interface Pattern | ☐ Publish / Subscribe ☒ Request / Reply |
Results Experience API : \v1\candidates\scripts\pdf{docStorePageId}
| Topic | Details | |
|---|---|---|
| 1. | Operation Description | To Retrieve scripts from RM |
| 2. | URI | GET: \v1\candidates\scripts\pdf{docStorePageId} |
| 3. | Interface Source | ATS Application |
| 4. | Interface Target | ca-rm-sapi |
| 5. | Synchronous/Asynchronous | Synchronous |
| 6. | Protocol | HTTPS |
| 7. | URL | https://apis-sandbox.cambridgeassessment.org.uk/ca-results-qa1/v1/candidates/scripts |
| 8. | Mode of Communication | ☐ Batch ☐ Message ☒ Real Time |
| 9. | Interface Pattern | ☐ Publish / Subscribe ☒ Request / Reply |
Results Experience API : /v1/candidates/resultStatus/businessStream/{businessStreamId}/sessions/{sessionId}/centres/{centreId}/candidateNumber/{candidateNumber}/assessments/{assessmentCode}
| Topic | Details | |
|---|---|---|
| 1. | Operation Description | GET Result Issue status of Candidate from EPS |
| 2. | URI | GET: /{version}/candidates/resultStatus/businessStream/{businessStreamId}/sessions/{sessionId}/centres/{centreId}/candidateNumber/{candidateNumber}/assessments/{assessmentCode} |
| 3. | Interface Source | ATS Application |
| 4. | Interface Target | ca-eps-sapi |
| 5. | Synchronous/Asynchronous | Synchronous |
| 6. | Protocol | HTTPs |
| 7. | URL | https://apis-sandbox.cambridgeassessment.org.uk/ca-results-qa1/v1/candidates/resultStatus/businessStream/02/sessions/14244/centres/04200/candidateNumber/1804/assessments/0500 |
| 8. | Mode of Communication | ☐ Batch ☐ Message ☒ Real Time |
| 9. | Interface Pattern | ☐ Publish / Subscribe ☒ Request / Reply |
Results Experience API : /v1/businessStreams/{businessStreamId}/qpIdentifiers
| Topic | Details | |
|---|---|---|
| 1. | Operation Description | Get the Question Paper details from LIBS for both CI & OCR |
| 2. | URI | GET: /{version}/businessStreams/{businessStreamId}/qpIdentifiers |
| 3. | Interface Source | ATS Application |
| 4. | Interface Target | ca-libs-sapi |
| 5. | Synchronous/Asynchronous | Synchronous |
| 6. | Protocol | HTTPS |
| 7. | URL | https://apis-sandbox.cambridgeassessment.org.uk/ca-libs-sapi-dev/api/v1/businessStreams/02/qpIdentifers?sessionId=19722&assessmentCode=9239&assessmentVersion=4&componentId=03 |
| 8. | Mode of Communication | ☐ Batch ☐ Message ☒ Real Time |
| 9. | Interface Pattern | ☐ Publish / Subscribe ☒ Request / Reply |
Results Experience API : v1/businessStream/{businessStreamId}/sessions/{sessionId}/centres/{centreId}/candidateNumber/{candidateNumber}/assessments/{assessmentCode}/components/{componentId}/resultEnquiryStatus
| Topic | Details | |
|---|---|---|
| 1. | Operation Description | Get the result enquiry status |
| 2. | URI | GET: /{version}/businessStream/{businessStreamId}/sessions/{sessionId}/centres/{centreId}/candidateNumber/{candidateNumber}/assessments/{assessmentCode}/components/{componentId}/resultEnquiryStatus |
| 3. | Interface Source | ATS Application |
| 4. | Interface Target | ca-eps-sapi |
| 5. | Synchronous/Asynchronous | Synchronous |
| 6. | Protocol | HTTPS |
| 7. | URL | http://apis-sandbox.cambridgeassessment.org.uk/ca-results-xapi-qa1/api/v1/businessStream/04/sessions/3229/centres/43319/candidateNumber/8129/assessments/R031/components/02/resultEnquiryStatus |
| 8. | Mode of Communication | ☐ Batch ☐ Message ☒ Real Time |
| 9. | Interface Pattern | ☐ Publish / Subscribe ☒ Request / Reply |
Results Experience API : v1/businessStream/{businessStreamId}/sessions/{sessionId}/resultStatus
| Topic | Details | |
|---|---|---|
| 1. | Operation Description | Get the result status |
| 2. | URI | GET: /{version}/businessStream/{businessStreamId}/sessions/{sessionId}/resultStatus |
| 3. | Interface Source | ATS Application |
| 4. | Interface Target | ca-eps-sapi |
| 5. | Synchronous/Asynchronous | Synchronous |
| 6. | Protocol | HTTPS |
| 7. | URL | http://apis-sandbox.cambridgeassessment.org.uk/ca-results-xapi-qa1/api/v1/businessStream/04/sessions/3229/resultStatus |
| 8. | Mode of Communication | ☐ Batch ☐ Message ☒ Real Time |
| 9. | Interface Pattern | ☐ Publish / Subscribe ☒ Request / Reply |