bcs-security-management-api-services icon

bcs-security-management-api-services

(0 reviews)
Operaciones relacionadas con seguridad respecto al acceso a la plataforma, validación de usuarios, consumo de API y cifrado de información.

home

resources/logo-bank-a3513873-3970-4a84-a318-5fd54860fa55.png


API INFORMATION

Title: security-management-api-service


Version: 1.0.0

Protocols: HTTPS

URI Sandbox: https://security-management-api-services-dev.us-e1.cloudhub.io/api/securityManagement/v1

URI QA: https://security-management-api-services-qa.us-e1.cloudhub.io/api/securityManagement/v1

URILive: https://security-management-api-services-prod.us-e1.cloudhub.io/api/securityManagement/v1

DOWLOAD RAML

DESCRIPTION

The API offers consumers the creation of OTC with a purpose and its respective security validation, it allows the following operations:

Summary



-Client Authentication

Path:

GET

/api/security-management/v1/user/password/status:

Headers

X-Invoker-BranchId: Office code

X-Invoker-TerminalId: Term code

X-Invoker-Component: Component

X-Invoker-UserIPAddress: Client IP Address

X-Invoker-ServerIPAddress: Server IP Address

X-Invoker-UserMACAddress: Client MAC Address

X-Invoker-ServerMACAddress: Server MAC Address

X-Invoker-ProcessDate: Process date

X-Invoker-TxId: Id TX

X-Invoker-SessionKey: Session key

X-Invoker-Source: Origin

X-Invoker-Country: Country

X-Invoker-ProcessBpmId: ID BPM process

X-Invoker-ProcessId: Process ID

X-Invoker-Network: Net

X-Invoker-Channel: Channel with which the transaction must be registered (minLength:3 "007").

X-Invoker-subChannel: Subchannel with which the transaction must be registered.

X-Invoker-User: User

X-Invoker-Action: Action

X-Invoker-Destination: Destination

X-Invoker-ModifierUser: Modification user

X-Invoker-ReferencedNumber: Reference number

X-Invoker-RequestNumber: Request number

X-Invoker-CustId: Client code

Headers Security

X-Security-CustLoginId: Used to identify the user who logs in

X-Security-ClientID: The Mule expression to use for obtaining the client ID from

X-Security-ClientSecret: The Mule expression to use for obtaining the client secret from API requests

X-Security-Token: Used to send a valid OAuth 2 access token

Service's Own Headers

X-Invoker-Ally: Ally that is used to be able to decrypt and re-encrypt the client's password with the bank's keys.

X-Ident-DeviceFingerPrint: Field for the encrypted fingerprint.

X-Ident-TransactionDate: Date and time of the transaction.

QueryParams:

transactionId: Transaction code defined by the channel.

govIssueIdentType: Identification type given by the local government.

identSerialNum: Identification number given by the local government.

nameAddrType: Customer type 'Natural' or 'Juridica'.

SPName: Client user.

> Example when sending govIssueIdent value identSerialNum and govIssueIdentType.
https://apis.{{env}}.bancocajasocial.co/api/security-management/v1/user/password/status?transactionId=4835799410&nameAddrType=N&govIssueIdentType=CC&identSerialNum=1007641
> Example when sending custId value SPName.
https://apis.{{env}}.bancocajasocial.co/api/security-management/v1/user/password/status?transactionId=4835799410&nameAddrType=N&SPName=ALIAS8985
> Response 200.
{
    "responseType": {
        "value": "OK"
    },
    "custPswdInfo": {
        "pswdStatus": "1",
        "desc": "Activo"
    },
    "contactInfo": {
        "cellPhone": "3175137626",
        "emailAddr": "s9m3b9o7@bancocajasocial.com"
    }
}

Response information:

responseType: Used to return the response.

govIssueIdent: Identification given by the local government.

personName: Customer information.

> Errors Code.
Additional the error code of APIKit this resource it has some custom errors code or bussines errors and all errors used the follogin structur.
{
    "responseType": {
        "value": "ER"
    },
    "responseDetail": {
        "errorCode": "32",
        "errorDesc": "ERROR: Buscando el usuario-El usuario no existe",
        "errorType": "OUD"
    }
}

####

-Generate OTC with purpose

Path:

POST

 /securityManagement/V1/generateOTC:

Headers

X-Invoker-BranchId: Office code

X-Invoker-TerminalId: Term code

X-Invoker-Component: Component

X-Invoker-UserIPAddress: Client IP Address

X-Invoker-ServerIPAddress: Server IP Address

X-Invoker-UserMACAddress: Client MAC Address

X-Invoker-ServerMACAddress: Server MAC Address

X-Invoker-ProcessDate: Process date

X-Invoker-TxId: Id TX

X-Invoker-SessionKey: Session key

X-Invoker-Source: Origin

X-Invoker-Country: Country

X-Invoker-ProcessBpmId: ID BPM process

X-Invoker-ProcessId: Process ID

X-Invoker-Network: Net

X-Invoker-subChannel: Subchannel with which the transaction must be registered.

X-Invoker-User: User

X-Invoker-Action: Action

X-Invoker-Destination: Destination

X-Invoker-ModifierUser: Modification user

X-Invoker-ReferencedNumber: Reference number

X-Invoker-RequestNumber: Request number

X-Invoker-CustId: Client code

Headers Security

X-Security-CustLoginIdSi: Used to identify the user who logs in

X-Security-ClientID: The Mule expression to use for obtaining the client ID from

X-Security-ClientSecret: The Mule expression to use for obtaining the client secret from API requests

X-Security-Token: Used to send a valid OAuth 2 access token

Body

govIssueIdent: Identification given by the local government

otc:

otcIssue: Matter of otc

contactInfo: Contact information

Response information:

responseType: Used to return the response

> Errors Code.
Additional the error code of APIKit this resource it has some custom errors code or bussines errors and all errors used the following structure.
{
    "responseType": {
        "value": "ER"
    },
    "responseDetail": {
        "errorCode": "10",
        "errorDesc": "Error en Generar Otc",
        "errorType": "BDA"
    }
}
HTTP CodeError CodeError TypeDescription
4001BDABAD REQUEST.
4011004BDAUNATHORIZED
4031005BDAFORBIDDEN
4041006BDANO FOUND
500500BDAINTERNAL SERVER ERROR
> Diagram of sequence.

####

resources/DiagramaSecuencia-b327f266-50ab-4d7f-a574-333c70f05003.png


-Generate OTC with purpose (Version 3)

Path:

POST

 /securityManagement/V3/generateOTC:

Headers

X-Invoker-BranchId: Office code

X-Invoker-TerminalId: Term code

X-Invoker-Component: Component

X-Invoker-UserIPAddress: Client IP Address

X-Invoker-ServerIPAddress: Server IP Address

X-Invoker-UserMACAddress: Client MAC Address

X-Invoker-ServerMACAddress: Server MAC Address

X-Invoker-ProcessDate: Process date

X-Invoker-TxId: Id TX

X-Invoker-SessionKey: Session key

X-Invoker-Source: Origin

X-Invoker-Country: Country

X-Invoker-ProcessBpmId: ID BPM process

X-Invoker-ProcessId: Process ID

X-Invoker-Network: Net

X-Invoker-subChannel: Subchannel with which the transaction must be registered.

X-Invoker-User: User

X-Invoker-Action: Action

X-Invoker-Destination: Destination

X-Invoker-ModifierUser: Modification user

X-Invoker-ReferencedNumber: Reference number

X-Invoker-RequestNumber: Request number

X-Invoker-CustId: Client code

Headers Security

X-Security-CustLoginIdSi: Used to identify the user who logs in

X-Security-ClientID: The Mule expression to use for obtaining the client ID from

X-Security-ClientSecret: The Mule expression to use for obtaining the client secret from API requests

X-Security-Token: Used to send a valid OAuth 2 access token

Body

govIssueIdent: Identification given by the local government

otc:

otcIssue: Matter of otc

contactInfo: Contact information

Response information:

responseType: Used to return the response

> Errors Code.
Additional the error code of APIKit this resource it has some custom errors code or bussines errors and all errors used the following structure.
{
    "responseType": {
        "value": "ER"
    },
    "responseDetail": {
        "errorCode": "10",
        "errorDesc": "Error en Generar Otc",
        "errorType": "BDA"
    }
}
HTTP CodeError CodeError TypeDescription
2061BDABUSSINES MISTAKE
4011004BDAUNATHORIZED
4031005BDAFORBIDDEN
4041006BDANO FOUND
500500BDAINTERNAL SERVER ERROR
> Diagram of sequence.

####

resources/DiagramaSecuencia-b327f266-50ab-4d7f-a574-333c70f05003.png


-Validate OTC with purpose

Path:

/securityManagement/V1/validateOTC:

Headers

X-Invoker-BranchId: Office code

X-Invoker-TerminalId: Term code

X-Invoker-Component: Component

X-Invoker-UserIPAddress: Client IP Address

X-Invoker-ServerIPAddress: Server IP Address

X-Invoker-UserMACAddress: Client MAC Address

X-Invoker-ServerMACAddress: Server MAC Address

X-Invoker-ProcessDate: Process date

X-Invoker-TxId: Id TX

X-Invoker-SessionKey: Session key

X-Invoker-Source: Origin

X-Invoker-Country: Country

X-Invoker-ProcessBpmId: ID BPM process

X-Invoker-ProcessId: Process ID

X-Invoker-Network: Net

X-Invoker-subChannel: Subchannel with which the transaction must be registered.

X-Invoker-User: User

X-Invoker-Action: Action

X-Invoker-Destination: Destination

X-Invoker-ModifierUser: Modification user

X-Invoker-ReferencedNumber: Reference number

X-Invoker-RequestNumber: Request number

X-Invoker-CustId: Client code

Headers Security

X-Security-CustLoginIdSi: Used to identify the user who logs in

X-Security-ClientID: The Mule expression to use for obtaining the client ID from

X-Security-ClientSecret: The Mule expression to use for obtaining the client secret from API requests

X-Security-Token: Used to send a valid OAuth 2 access token

Response information:

responseType: Used to return the response

> Errors Code.
Additional the error code of APIKit this resource it has some custom errors code or bussines errors and all errors used the following structure.
{
    "responseType": {
        "value": "ER"
    },
    "responseDetail": {
        "errorCode": "10",
        "errorDesc": "Error en validar Otc",
        "errorType": "BDA"
    }
}
HTTP CodeError CodeError TypeDescription
4001BDABAD REQUEST.
4011004BDAUNATHORIZED
4031005BDAFORBIDDEN
4041006BDANO FOUND
500500BDAINTERNAL SERVER ERROR
> Diagram of sequence.

####

resources/DiagramaSecuencia%20%282%29-df3baa5a-0b8e-48a3-9ed4-8cca0cf2120f.png


-Create Transation Challenge

Path:

POST

/retoManagement/v1/Customer:

Headers

X-Invoker-BranchId: Office code

X-Invoker-TerminalId: Term code

X-Invoker-Component: Component

X-Invoker-UserIPAddress: Client IP Address

X-Invoker-ServerIPAddress: Server IP Address

X-Invoker-UserMACAddress: Client MAC Address

X-Invoker-ServerMACAddress: Server MAC Address

X-Invoker-ProcessDate: Process date

X-Invoker-TxId: Id TX

X-Invoker-SessionKey: Session key

X-Invoker-Source: Origin

X-Invoker-Country: Country

X-Invoker-ProcessBpmId: ID BPM process

X-Invoker-ProcessId: Process ID

X-Invoker-Network: Net

X-Invoker-subChannel: Subchannel with which the transaction must be registered.

X-Invoker-User: User

X-Invoker-Action: Action

X-Invoker-Destination: Destination

X-Invoker-ModifierUser: Modification user

X-Invoker-ReferencedNumber: Reference number

X-Invoker-RequestNumber: Request number

X-Invoker-CustId: Client code

Headers Security

X-Security-CustLoginIdSi: Used to identify the user who logs in

X-Security-ClientID: The Mule expression to use for obtaining the client ID from

X-Security-ClientSecret: The Mule expression to use for obtaining the client secret from API requests

X-Security-Token: Used to send a valid OAuth 2 access token

Response information:

responseType: Used to return the response

authorization: Authorization Information

> Errors Code.
Additional the error code of APIKit this resource it has some custom errors code or bussines errors and all errors used the following structure.
{
 "ResponseType": {
 "value": "ER"
 },
 "ResponseDetail": {
 "ErrorCode": "20005",
 "ErrorDesc": "ERROR_ID: 39081 LOS DATOS DE LA TRANSACCION NO SON VALIDOS",
 "ErrorType": "RGN"
 }
}
HTTP CodeError CodeError TypeDescription
200OKBDAIndicates that the transaction was successful without any issues. This code is used in query, update and delete operations of a resource.
201CREATEDBDAIndicates that the transaction was carried out correctly without any changes. This code is only used in resource creation operations.
400BAD REQUESTBDAIndicates that there is a validation error at the input messaging level.
401UNATHORIZEDBDAIndicates that the API consumer is not authorized to consume the resource.
404NO FOUNDBDAIndicates that no information is found for the filters sent in the query.
403FORBIDDENBDAIndicates that the consumer does not have access to the resource it is consuming.
405METHOD NOT ALLOWEDBDAIndicates that you are trying to access a resource with an incorrect HTTP method
500INTERNAL SERVER ERRORBDAAll business validation errors, technical errors will be encapsulated in this code.
> Diagram of sequence.

####

resources/image-e85dcd8e-38cf-4a2c-a74d-097c4bbc7222.png

-Management User Digital Enrollment

Path:

POST

/userManagement/v1/Customer:

Operation that allows the creation User for Digital enrollment

Headers

X-Invoker-BranchId: Office code

X-Invoker-TerminalId: Term code

X-Invoker-Component: Component

X-Invoker-UserIPAddress: Client IP Address

X-Invoker-ServerIPAddress: Server IP Address

X-Invoker-UserMACAddress: Client MAC Address

X-Invoker-ServerMACAddress: Server MAC Address

X-Invoker-ProcessDate: Process date

X-Invoker-TxId: Id TX

X-Invoker-SessionKey: Session key

X-Invoker-Source: Origin

X-Invoker-Country: Country

X-Invoker-ProcessBpmId: ID BPM process

X-Invoker-ProcessId: Process ID

X-Invoker-Network: Net

X-Invoker-subChannel: Subchannel with which the transaction must be registered.

X-Invoker-User: User

X-Invoker-Action: Action

X-Invoker-Destination: Destination

X-Invoker-ModifierUser: Modification user

X-Invoker-ReferencedNumber: Reference number

X-Invoker-RequestNumber: Request number

X-Invoker-CustId: Client code

Headers Security

X-Security-CustLoginIdSi: Used to identify the user who logs in

X-Security-ClientID: The Mule expression to use for obtaining the client ID from

X-Security-ClientSecret: The Mule expression to use for obtaining the client secret from API requests

X-Security-Token: Used to send a valid OAuth 2 access token

Response information:

responseType: Used to return the response

> Errors Code.
Additional the error code of APIKit this resource it has some custom errors code or bussines errors and all errors used the following structure.
{
 "ResponseType": {
 "value": "ER"
 },
 "ResponseDetail": {
 "ErrorCode": "HV",
 "ErrorDesc": "HASH VALIDATION HAS FAILED ",
 "ErrorType": "STA"
 }
}
HTTP CodeError CodeError TypeDescription
200OKBDAIndicates that the transaction was successful without any issues. This code is used in query, update and delete operations of a resource.
201CREATEDBDAIndicates that the transaction was carried out correctly without any changes. This code is only used in resource creation operations.
400BAD REQUESTBDAIndicates that there is a validation error at the input messaging level.
401UNATHORIZEDBDAIndicates that the API consumer is not authorized to consume the resource.
404NO FOUNDBDAIndicates that no information is found for the filters sent in the query.
403FORBIDDENBDAIndicates that the consumer does not have access to the resource it is consuming.
405METHOD NOT ALLOWEDBDAIndicates that you are trying to access a resource with an incorrect HTTP method
500INTERNAL SERVER ERRORBDAAll business validation errors, technical errors will be encapsulated in this code.
> Diagram of sequence.

####

resources/image-6dc560ea-b2d3-47f1-a4ff-02cfd824047e.png

-Validate User Digital Enrollment

Path:

GET

/userManagement/v1/Customer:

Operation get informtation about User for Digital enrollment

Headers

X-Invoker-BranchId: Office code

X-Invoker-TerminalId: Term code

X-Invoker-Component: Component

X-Invoker-UserIPAddress: Client IP Address

X-Invoker-ServerIPAddress: Server IP Address

X-Invoker-UserMACAddress: Client MAC Address

X-Invoker-ServerMACAddress: Server MAC Address

X-Invoker-ProcessDate: Process date

X-Invoker-TxId: Id TX

X-Invoker-SessionKey: Session key

X-Invoker-Source: Origin

X-Invoker-Country: Country

X-Invoker-ProcessBpmId: ID BPM process

X-Invoker-ProcessId: Process ID

X-Invoker-Network: Net

X-Invoker-subChannel: Subchannel with which the transaction must be registered.

X-Invoker-User: User

X-Invoker-Action: Action

X-Invoker-Destination: Destination

X-Invoker-ModifierUser: Modification user

X-Invoker-ReferencedNumber: Reference number

X-Invoker-RequestNumber: Request number

X-Invoker-CustId: Client code

Headers Security

X-Security-CustLoginIdSi: Used to identify the user who logs in

X-Security-ClientID: The Mule expression to use for obtaining the client ID from

X-Security-ClientSecret: The Mule expression to use for obtaining the client secret from API requests

X-Security-Token: Used to send a valid OAuth 2 access token

Response information:

responseType: Used to return the response

> Errors Code.
Additional the error code of APIKit this resource it has some custom errors code or bussines errors and all errors used the following structure.
{
  "ResponseType": {
    "value": "ER"
  },
  "ResponseDetail": {
    "ErrorCode": "00068",
    "ErrorDesc": "Usuario ya existe.",
    "ErrorType": "OUD"
  }
}
HTTP CodeError CodeError TypeDescription
200OKBDAIndicates that the transaction was successful without any issues. This code is used in query, update and delete operations of a resource.
201CREATEDBDAIndicates that the transaction was carried out correctly without any changes. This code is only used in resource creation operations.
400BAD REQUESTBDAIndicates that there is a validation error at the input messaging level.
401UNATHORIZEDBDAIndicates that the API consumer is not authorized to consume the resource.
404NO FOUNDBDAIndicates that no information is found for the filters sent in the query.
403FORBIDDENBDAIndicates that the consumer does not have access to the resource it is consuming.
405METHOD NOT ALLOWEDBDAIndicates that you are trying to access a resource with an incorrect HTTP method
500INTERNAL SERVER ERRORBDAAll business validation errors, technical errors will be encapsulated in this code.
> Diagram of sequence.

####

resources/image-cf691552-52ba-475d-aec8-efccd6fc54f4.png

-Management User Change Password

Path:

PUT

/user-management/v1/customer:

Operation that allows to change the user password

Headers

X-Invoker-Channel: Channel with which the transaction must be registered.

X-Invoker-AtmId: ATM code

X-Invoker-BranchId: Office code

X-Invoker-TerminalId: Term code

X-Invoker-UserIPAddress: Client IP Address

X-Invoker-ServerIPAddress: Server IP Address

X-Invoker-UserMACAddress: Client MAC Address

X-Invoker-ServerMACAddress: Server MAC Address

X-Invoker-ProcessDate: Process date

X-Invoker-Country: Country

X-Invoker-SessionKey: Session key

X-Invoker-Source: Origin

X-Invoker-ProcessId: Process ID

X-Invoker-Network: Net

X-Invoker-subChannel: Subchannel with which the transaction must be registered.

X-Invoker-User: User

X-Invoker-ReferencedNumber: Reference number

X-Invoker-ally: Ally

Body:

govIssueIdent: Identification given by the local government
   govIssueIdentType: Type of customer identification. (CC, CE, PA, TI, NI or PE)
   identSerialNum: Number customer Identification
custPswd: Current password
   cryptPswd: Encrypted password
subjectPswd: New Password
   cryptPswd: Encrypted password

Response information:

responseType: Used to return the response

> Response 201.
{
    "responseType": {
        "value": "OK"
    }
}
> Errors Code.
Additional the error code of APIKit this resource it has some custom errors code or bussines errors and all errors used the following structure.
{
    "responseType": {
        "value": "ER"
    },
    "responseDetail": {
        "errorCode": "1005",
        "errorDesc": "ERROR: autenticacion-La clave se encuentra bloqueada",
        "errorType": "OUD"
    }
}
HTTP CodeError CodeError TypeDescription
5001OUDFallido
4001003OUDUsuario o clave enviado invalido
4001016OUDFaltan campos obligatorios del usuario
4001020OUDLa cantidad de caracteres de la clave no concuerda con la establecida en la politica
4001008OUDLa clave es igual al numero de identificacion
4001009OUDLa clave tiene todos los caracteres repetidos
4001019OUDLa clave contiene un numero mayor de caracteres repetidos o consecutivos
4001010OUDLa clave tiene caracteres especiales y/o espacios
4001011OUDLa clave empieza por el numero 0
4001012OUDLa clave contiene solo numeros
4001013OUDLa clave contiene solo letras
4001014OUDLa clave es igual a la anterior
4001015OUDLa clave no es alfanumerica
5001017OUDNo se puede modificar la clave del usuario
4001018OUDLa clave ya existe en el historico de claves
4001024OUDLa politica de clave cantidad de caracteres minimo y/o maximo es invalida
4001025OUDLa cantidad de caracteres minima no puede ser mayor a la cantidad de caracteres maxima
4001026OUDLa politica de clave igual a identificacion es invalida
4001027OUDLa politica de clave con todos los caracteres iguales es invalida
4001028OUDLa politica de clave con caracteres especiales o espacio es invalida
4001029OUDLa politica de clave empieza con numero 0 es invalida
4001030OUDLa politica de clave con solo numeros o letras es invalida
4001031OUDLa politica de clave igual al anterior es invalida
4001032OUDLa politica de clave alfanumerica es invalida
4001035OUDLa politica de cambio de clave es invalida
4001036OUDLa politica de intentos fallidos es invalida
4001041OUDEl historico de la clave es invalido
4001042OUDLa politica de clave cantidad caracteres iguales es invalido
4001044OUDLos datos del usuario son inconsistentes
400400OUDBad Request
401401OUDUnauthorized
403403OUDForbidden
404404OUDNot Found
40451011SCLCLIENTE NO EXISTE BCSC
40051041SCLDATOS INCOMPLETOS ACTUALICE DATOS EN EL PORTAL INTEGRAL
40050629SCLTIPO DE ENVIO EXTRACTO ERRADO
40450001SCLPERSONA NATURAL NO EXISTE
40050002SCLPERSONA NO VINCULABLE
50050003SCLPERSONA PEP
40450004SCLPERSONA JURIDICA NO EXISTE
40050005SCLOPCION DE ACCION INVALIDA
50050099SCLERROR NO TRATADO
40050501SCLLA DIRECCION IP CONTIENE CARACTERES INVALIDOS
40050502SCLEL USUARIO CONTIENE CARACTERES INVALIDOS
40050503SCLEL PRIMER NOMBRE CONTIENE CARACTERES INVALIDOS
40050504SCLEL SEGUNDO NOMBRE CONTIENE CARACTERES INVALIDOS
40050505SCLEL PRIMER APELLIDO CONTIENE CARACTERES INVALIDOS
40050506SCLEL SEGUNDO APELLIDO CONTIENE CARACTERES INVALIDOS
40050507SCLEL BARRIO CONTIENE CARACTERES INVALIDOS
40050508SCLEL NOMBRE DE LA REFERENCIA FAMILIAR CONTIENE CARACTERES INVALIDOS
40050509SCLEL NOMBRE DE LA REFERENCIA PERSONAL CONTIENE CARACTERES INVALIDOS
40050510SCLEL CAMPO CUENTA M EXTRANJERA CONTIENE CARACTERES INVALIDOS
40050511SCLEL CAMPO BANCOMEXTRANJ CONTIENE CARACTERES INVALIDOS
40050512SCLEL CAMPO CIUDADMEXTRANJERA CONTIENE CARACTERES INVALIDOS
40050513SCLEL CAMPO PAISMEXTRANJERA CONTIENE CARACTERES INVALIDOS
40050514SCLEL CAMPO MONEDAMEXTRANJERA CONTIENE CARACTERES INVALIDOS
40050515SCLEL CAMPO DECLARACION OPERACIONES F OBRANDO CONTIENE CARACTERES INVALIDOS
40050516SCLEL CAMPO DOF DETALLE RECURSOS CONTIENE CARACTERES INVALIDOS
40050517SCLEL CAMPO DOF ACTIVOS PROVIENEN CONTIENE CARACTERES INVALIDOS
40050518SCLEL CAMPO TELEFONO NO CORRESPONDE A UN NUMERO VALIDO
40050519SCLEL CAMPO FAX TELEFONO 2 NO CORRESPONDE A UN NUMERO VALIDO
40050520SCLEL CAMPO TELEFONO DE RESIDENCIA DE REFERENCIA FAMILIAR NO CORRESPONDE A UN NUMERO VALIDO
40050521SCLEL CAMPO TELEFONO DE OFICINA DE REFERENCIA FAMILIAR NO CORRESPONDE A UN NUMERO VALIDO
40050522SCLEL CAMPO EXTENSION DE LA REFERENCIA FAMILIAR NO CORRESPONDE A UN NUMERO VALIDO
40050523SCLEL CAMPO CELULAR DE LA REFERENCIA FAMILIAR NO CORRESPONDE A UN NUMERO VALIDO
40050524SCLEL CAMPO TELEFONO DE RESIDENCIA DE REFERENCIA PERSONAL NO CORRESPONDE A UN NUMERO VALIDO
40050525SCLEL CAMPO TELEFONO DE OFICINA DE REFERENCIA PERSONAL NO CORRESPONDE A UN NUMERO VALIDO
40050526SCLEL CAMPO EXTENSION DE REFERENCIA PERSONAL NO CORRESPONDE A UN NUMERO VALIDO
40050527SCLEL CAMPO CELULAR DE REFERENCIA PERSONAL NO CORRESPONDE A UN NUMERO VALIDO
40050528SCLEL CAMPO NOMBRE REFERENCIA COMERCIAL CONTIENE CARACTERES INVALIDOS
40050529SCLEL CAMPO TELEFONO ADICIONAL 1 NO CORRESPONDE A UN NUMERO VALIDO
40050530SCLEL CAMPO TELEFONO ADICIONAL 2 NO CORRESPONDE A UN NUMERO VALIDO
40050531SCLEL CAMPO TELEFONO ADICIONAL 3 NO CORRESPONDE A UN NUMERO VALIDO
40050532SCLEL CAMPO EXENSION TELEFONO ADICIONAL 1 NO CORRESPONDE A UN NUMERO VALIDO
40050533SCLEL CAMPO EXENSION TELEFONO ADICIONAL 2 NO CORRESPONDE A UN NUMERO VALIDO
40050534SCLEL CAMPO EXENSION TELEFONO ADICIONAL 3 NO CORRESPONDE A UN NUMERO VALIDO
40050535SCLEL CAMPO CELULAR 1 NO CORRESPONDE A UN NUMERO VALIDO
40050536SCLEL CAMPO CELULAR 2 NO CORRESPONDE A UN NUMERO VALIDO
40050537SCLEL CAMPO CELULAR 3 NO CORRESPONDE A UN NUMERO VALIDO
40050538SCLEL CAMPO TELEFONO REFERENCIA COMERCIAL NO CORRESPONDE A UN NUMERO VALIDO
40050539SCLLA DIRECCION DEBE TENER UN NUMERO DE TELEFONO ASOCIADO Y UNA CIUDAD
40050540SCLLAS REFERENCIAS PERSONALES DEBEN TENER NOMBRES, TIPO DE VINCULO, UNO DE LOS TELEFONOS Y CIUDAD
40050541SCLLAS REFERENCIAS FAMILIARES DEBEN TENER NOMBRES, TIPO DE VINCULO, UNO DE LOS TELEFONOS Y CIUDAD
40050542SCLEL CAMPO DE OTROS INGRESOS DEBE TENER RELACIONADO UN DETALLE DE OTROS INGRESOS
40050543SCLEL CAMPO OCUPACION DEBE TENER UN VALOR RELACIONADO EN EL CAMPO DE EMPRESA Y CARGO
40450544SCLLA FUNCION DE TRANSFORMACION NO EXISTE
40050545SCLEL DIGITO DE VERIFICACION ESTA ERRADO
40050546SCLEL PRIMER APELLIDO DEL REPRESENTANTE LEGAL TIENE CARACTERES INVALIDOS
40050547SCLEL SEGUNDO APELLIDO DEL REPRESENTANTE LEGAL TIENE CARACTERES INVALIDOS
40050548SCLEL PRIMER NOMBRE DEL REPRESENTANTE LEGAL TIENE CARACTERES INVALIDOS
40050549SCLEL SEGUNDO NOMBRE DEL REPRESENTANTE LEGAL TIENE CARACTERES INVALIDOS
40050550SCLSI LA ACCION ES MODIFICAR LA DIRECCION DE CONTACTO DEBE LLEVAR UN ROWIDDIRCONTACTO
40050551SCLEL TELEFONO DE REPRESENTANTE LEGAL TIENE CARACTERES INVALIDOS
40050552SCLSI LA ACCION ES MODIFICAR EL TELEFONO DEL REPRESENTANTE LEGAL DEBE LLEVAR UN ROWIDTELRLEGAL
40050553SCLSI EL INDICADOR DE MONEDA EXTRA ESTA PRENDIDO DEBE SELECCIONAR LA ACTIVIDAD DE MONEDA EXTRANJERA
40050554SCLSI EL ORIGEN DE RECURSOS ES 10 DEBE LLEVAR DETALLE
40050555SCLEL NUMERO DE INDENTIFICACION DEBE SER NUMERICO
40450556SCLEL REPRESENTANTE LEGAL DEBE EXISTIR COMO PERSONA NATURAL
40050557SCLEL ID DE LA TARJETA DE CREDITO CONTIENE CARACTERES INVALIDOS
40050558SCLEL ID DE LA DIRECCION DE CREDITO CONTIENE CARACTERES INVALIDOS
40050559SCLEL TELEFONO ADICIONAL TIENE CARACTERES INVALIDOS
40050560SCLLA EXTENSION ADICIONAL NO CORRESPONDE A UN NUMERO VALIDO
40050561SCLEL ID TELEFONO ADICIONAL CONTIENE CARACTERES INVALIDOS
40050562SCLEL CAMPO CELULAR NO CORRESPONDE A UN NUMERO VALIDO
40050563SCLEL CAMPO ID CELULAR NO CORRESPONDE A UN NUMERO VALIDO
40050564SCLEL NUMERO PERSONALIZADO DE PRODUCTO TIENE CARACTERES INVALIDOS
40050565SCLEL CAMPO NOMBRES RAZON SOCIAL TIENE CARACTERES INVALIDOS
40050566SCLEL CAMPO OBSERVACION TIENE CARACTERES INVALIDOS
40050567SCLEL CAMPO TIPO DE REGISTRO TIENE CARACTERES INVALIDOS
40050568SCLEL CAMPO NUMERO DE PRODUCTO TIENE CARACTERES INVALIDOS
40050569SCLEL CAMPO UNIDAD DE NEGOCIO TIENE CARACTERES INVALIDOS
40050570SCLEL CAMPO NOMBRES RAZON SOCIAL DEL RELACIONADO TIENE CARACTERES INVALIDOS
40050571SCLEL CAMPO NOMBRES RAZON SOCIAL DEL SOCIO TIENE CARACTERES INVALIDOS
40050572SCLEL CAMPO ESTADO SOCIO TIENE CARACTERES INVALIDOS
40050573SCLEL CAMPO TIPO DE VINCULO REPRESENTANTE LEGAL SOCIOS TIENE CARACTERES INVALIDOS
40050574SCLEL CAMPO ESTADO REPRESENTANTE LEGAL SOCIOS TIENE CARACTERES INVALIDOS
50050575SCLLA PERSONA JURIDICA POSEE UN REPRESENTANTE LEGAL DIFERENTE AL SUMINISTRADO
40050576SCLSI LA ACCION ES A LA FECHA DE APERTURA NO DEBE SER NULL
40050577SCLSI LA ACCION ES C LA FECHA DE CANCELCION NO DEBE SER NULL
40050578SCLEL CAMPO NUMERO DE PRODUCTO TIENE CARACTERES INVALIDOS
40050579SCLEL CAMPO NOMBRE PERSONALIZADO TIENE CARACTERES INVALIDOS
40050580SCLEL CAMPO FECHA ENTREGA EXTRACTO TIENE CARACTERES INVALIDOS
40050581SCLEL CAMPO FRECUENCIA ENTREGA EXTRACTO TIENE CARACTERES INVALIDOS
40050582SCLEL CAMPO ID DIRECCION EXTRACTO TIENE CARACTERES INVALIDOS
40050583SCLEL CAMPO ID NUMERO TARJETA TIENE CARACTERES INVALIDOS
40050584SCLLA PERSONA NO PUEDE DARSE DE BAJA PORQUE TIENE PRODUCTOS ASOCIADOS
40050585SCLLA PERSONA NO PUEDE DARSE DE BAJA PORQUE TIENE RELACION DE SOCIO
40050586SCLLA PERSONA NO PUEDE DARSE DE BAJA PORQUE TIENE RELACION DE REPRESENTANTE LEGAL
40050587SCLLA PERSONA NO PUEDE DARSE DE BAJA PORQUE TIENE RELACION NO IDENTIFICADA
40050588SCLUNA PERSONA JURIDICA SOLO PUEDE SER REEMPLAZADO POR OTRA PERSONA JURIDICA
40050589SCLNO SE PUEDE CAMBIAR LA VIGENCIA A LA DIRECCION TIENE UN PRODUCTO RELACIONADO
40050590SCLNO SE PUEDE BORRAR EL TITULAR DEL PRODUCTO, ELPRODUCTO SOLO TIENE UN TITULAR
40050591SCLEL PRODUCTO NO PERTENECE A ESE TITULAR
40050592SCLPARA LAS ACCIONES (U,B) EL NUMERO DE PRODUCTO NO DEBE SER NULL
40050593SCLESTE PRODUCTO NO TIENE DIRECCION O TIENE UNA DIRECCION NULA
40050594SCLESTE PRODUCTO NO TIENE UN CODIGO DE CIUDAD O TIENE UN CODIGO DE CIUDAD NUL0
40050595SCLESTE CODIGO NO TIENE UNA DESCRIPCION DE CIUDAD O TIENE UNA DESCRIPCION DE CIUDAD NULA
40050596SCLESE NUMERO DE PRODUCTO NO EXISTE
40050597SCLVIENE EL NUMERO DE ACTA DE DEFUNCION PERO NO LA FECHA DE FALLECIMIENTO
40050598SCLVIENE LA FECHA DE FALLECIMIENTO PERO NO EL NUMERO DE ACTA DE DEFUNCION
40050599SCLPOR TRANSACCION DE FALLECIMIENTO EL TIPO DE IDENTIFICACION NO PUEDE SER NIT
40050600SCLEL CAMPO NUMERO ACTA DE DEFUNCION TIENE CARACTERES INVALIDOS
40050601SCLNO SE PUEDE MODIFICAR O CREAR POR QUE LA FECHA DE FALLECIMIENTO NO VIENE NULA
40050602SCLNO SE PUEDE MODIFICAR O CREAR POR QUE EL NUMERO DE ACTA DE DEFUNCION NO VIENE NULO
40050603SCLNO SE PUEDE MODIFICAR POR QUE EL CLIENTE TIENE ACTA DE DEFUNCION O FECHA DE FALLECIMIENTO
40050604SCLPOR FAVOR ELIMINE PRIMERO LAS RELACIONES QUE TENGA COMO REPRESENTANTE LEGAL O SOCIO
40050605SCLNO SE PUEDE MODIFICAR LOS NOMBRES O LA RAZON SOCIAL POR ESTA TRANSACCION
40050606SCLPOR TRANSACCION DE INCAPACIDAD EL TIPO DE IDENTIFICACION NO PUEDE SER NIT
40050607SCLLA RAZON SOCIAL TIENE CARACTERES INVALIDOS
50050608SCLESTA ES UNA TRANSACCION ESPECIAL Y SOLO PUEDE HACERSE POR EL SISTEMA ORIGEN 02
40050609SCLEL TAMANIO DEL NIT NO ES EL CORRECTO
40050610SCLSOLO PUEDE EXISTIR UN CORREO CON EL ROL 01
40050611SCLSOLO PUEDE EXISTIR UN CORREO CON EL ROL 03
40050612SCLSOLO PUEDE EXISTIR UN CORREO CON EL ROL 04
40050613SCLSOLO PUEDE EXISTIR UN CELULAR CON EL ROL 12
40050614SCLSOLO PUEDE EXISTIR UN CELULAR CON EL ROL 13
40050615SCLSOLO PUEDE EXISTIR UN CELULAR CON EL ROL 14
40050616SCLSOLO PUEDE EXISTIR UN TELEFONO2 PARA LA DIRECCION DE CONTACTO
40050617SCLSOLO PUEDE EXISTIR UN TELEFONO1 PARA LA DIRECCION DE CONTACTO
40050618SCLSOLO PUEDE EXISTIR UNA DIRECCION DE CONTACTO PARA ESE CLIENTE
40050619SCLSOLO PUEDE EXISTIR UN TELEFONO2 PARA LA DIRECCION DE RESIDENCIA
40050620SCLSOLO PUEDE EXISTIR UN TELEFONO1 PARA LA DIRECCION DE RESIDENCIA
40050621SCLSOLO PUEDE EXISTIR UNA DIRECCION DE RESIDENCIA PARA ESE CLIENTE
40050622SCLSOLO PUEDE EXISTIR UN TELEFONO2 PARA LA DIRECCION DE OFICINA
40050623SCLSOLO PUEDE EXISTIR UN TELEFONO1 PARA LA DIRECCION DE OFICINA
40050624SCLSOLO PUEDE EXISTIR UNA DIRECCION DE OFICINA PARA ESE CLIENTE
40050625SCLEL TELEFONO2 NO ES CORRECTO
40050626SCLNO SE PUEDE MODIFICAR UNA DIRECCION DEL CRO ASOCIADA A UN PRODUCTO
40050627SCLDIRECCION NO PERMITIDA
40050628SCLAPERTURA DE PRODUCTO TEMPORALMENTE SUSPENDIDA. CLTE EN PROCESO DE VERIFICACION
> Diagram of sequence.

resources/DiagramaSecuenciaCambiarContrasena-7857464e-e2e9-4416-9a02-28fad77f681f.jpg


-Management User - Create User

Path:

POST

/security-management/v1/customer:

Operation that allows to create or recover the user's password

Headers

X-Invoker-Channel: Channel with which the transaction must be registered.

X-Invoker-AtmId: ATM code

X-Invoker-BranchId: Office code

X-Invoker-TerminalId: Term code

X-Invoker-UserIPAddress: Client IP Address

X-Invoker-ServerIPAddress: Server IP Address

X-Invoker-UserMACAddress: Client MAC Address

X-Invoker-ServerMACAddress: Server MAC Address

X-Invoker-ProcessDate: Process date

X-Invoker-Country: Country

X-Invoker-SessionKey: Session key

X-Invoker-Source: Origin

X-Invoker-ProcessId: Process ID

X-Invoker-Network: Net

X-Invoker-subChannel: Subchannel with which the transaction must be registered.

X-Invoker-User: User

X-Invoker-ReferencedNumber: Reference number

X-Invoker-ally: Ally

Body:

recuperationFlag: recuperationFlag information
   value: Password recovery indicator (S, N)
govIssueIdent: Identification given by the local government
   govIssueIdentType: Type of customer identification. (CC, CE, PA, TI, NI or PE)
   identSerialNum: Number customer Identification
infoPassword: password information
   password: Encrypted password

Response information:

responseType: Used to return the response

> Response 201.
{
    "responseType": {
        "value": "OK"
    }
}
> Errors response example.
Additional the error code of APIKit this resource it has some custom errors code or bussines errors and all errors used the following structure.
{
    "responseType": {
        "value": "ER"
    },
    "responseDetail": {
        "errorCode": "00068",
        "errorDesc": "El usuario ya existe",
        "errorType": "OUD"
    }
}
> Errors Code.
HTTP CodeError CodeError TypeDescription
5001OUDFallido
40000068OUDEl usuario ya existe
4001016OUDFaltan campos obligatorios del usuario
4001020OUDLa cantidad de caracteres de la clave no concuerda con la establecida en la politica
4001008OUDLa clave es igual al numero de identificacion
4001009OUDLa clave tiene todos los caracteres repetidos
4001019OUDLa clave contiene un numero mayor de caracteres repetidos o consecutivos
4001010OUDLa clave tiene caracteres especiales y/o espacios
4001011OUDLa clave empieza por el numero 0
4001012OUDLa clave contiene solo numeros
4001013OUDLa clave contiene solo letras
4001014OUDLa clave es igual a la anterior
4001015OUDLa clave no es alfanumerica
4001024OUDLa politica de clave cantidad de caracteres minimo y/o maximo es invalida
4001025OUDLa cantidad de caracteres minima no puede ser mayor a la cantidad de caracteres maxima
4001026OUDLa politica de clave igual a identificacion es invalida
4001027OUDLa politica de clave con todos los caracteres iguales es invalida
4001028OUDLa politica de clave con caracteres especiales o espacio es invalida
4001029OUDLa politica de clave empieza con numero 0 es invalida
4001030OUDLa politica de clave con solo numeros o letras es invalida
4001031OUDLa politica de clave igual al anterior es invalida
4001032OUDLa politica de clave alfanumerica es invalida
4001033OUDLa politica de autentica primera vez es invalida
4001042OUDLa politica de clave cantidad caracteres iguales es invalido
400400OUDBad Request
401401OUDUnauthorized
403403OUDForbidden
404404OUDNot Found
40000001BEEl cliente ya se encuentra registrado en BE
50000001BEError con BD
50000008BEError no descrito
40451011SCLCLIENTE NO EXISTE BCSC
40051041SCLDATOS INCOMPLETOS ACTUALICE DATOS EN EL PORTAL INTEGRAL
40050629SCLTIPO DE ENVIO EXTRACTO ERRADO
40450001SCLPERSONA NATURAL NO EXISTE
40050002SCLPERSONA NO VINCULABLE
50050003SCLPERSONA PEP
40450004SCLPERSONA JURIDICA NO EXISTE
40050005SCLOPCION DE ACCION INVALIDA
50050099SCLERROR NO TRATADO
40050501SCLLA DIRECCION IP CONTIENE CARACTERES INVALIDOS
40050502SCLEL USUARIO CONTIENE CARACTERES INVALIDOS
40050503SCLEL PRIMER NOMBRE CONTIENE CARACTERES INVALIDOS
40050504SCLEL SEGUNDO NOMBRE CONTIENE CARACTERES INVALIDOS
40050505SCLEL PRIMER APELLIDO CONTIENE CARACTERES INVALIDOS
40050506SCLEL SEGUNDO APELLIDO CONTIENE CARACTERES INVALIDOS
40050507SCLEL BARRIO CONTIENE CARACTERES INVALIDOS
40050508SCLEL NOMBRE DE LA REFERENCIA FAMILIAR CONTIENE CARACTERES INVALIDOS
40050509SCLEL NOMBRE DE LA REFERENCIA PERSONAL CONTIENE CARACTERES INVALIDOS
40050510SCLEL CAMPO CUENTA M EXTRANJERA CONTIENE CARACTERES INVALIDOS
40050511SCLEL CAMPO BANCOMEXTRANJ CONTIENE CARACTERES INVALIDOS
40050512SCLEL CAMPO CIUDADMEXTRANJERA CONTIENE CARACTERES INVALIDOS
40050513SCLEL CAMPO PAISMEXTRANJERA CONTIENE CARACTERES INVALIDOS
40050514SCLEL CAMPO MONEDAMEXTRANJERA CONTIENE CARACTERES INVALIDOS
40050515SCLEL CAMPO DECLARACION OPERACIONES F OBRANDO CONTIENE CARACTERES INVALIDOS
40050516SCLEL CAMPO DOF DETALLE RECURSOS CONTIENE CARACTERES INVALIDOS
40050517SCLEL CAMPO DOF ACTIVOS PROVIENEN CONTIENE CARACTERES INVALIDOS
40050518SCLEL CAMPO TELEFONO NO CORRESPONDE A UN NUMERO VALIDO
40050519SCLEL CAMPO FAX TELEFONO 2 NO CORRESPONDE A UN NUMERO VALIDO
40050520SCLEL CAMPO TELEFONO DE RESIDENCIA DE REFERENCIA FAMILIAR NO CORRESPONDE A UN NUMERO VALIDO
40050521SCLEL CAMPO TELEFONO DE OFICINA DE REFERENCIA FAMILIAR NO CORRESPONDE A UN NUMERO VALIDO
40050522SCLEL CAMPO EXTENSION DE LA REFERENCIA FAMILIAR NO CORRESPONDE A UN NUMERO VALIDO
40050523SCLEL CAMPO CELULAR DE LA REFERENCIA FAMILIAR NO CORRESPONDE A UN NUMERO VALIDO
40050524SCLEL CAMPO TELEFONO DE RESIDENCIA DE REFERENCIA PERSONAL NO CORRESPONDE A UN NUMERO VALIDO
40050525SCLEL CAMPO TELEFONO DE OFICINA DE REFERENCIA PERSONAL NO CORRESPONDE A UN NUMERO VALIDO
40050526SCLEL CAMPO EXTENSION DE REFERENCIA PERSONAL NO CORRESPONDE A UN NUMERO VALIDO
40050527SCLEL CAMPO CELULAR DE REFERENCIA PERSONAL NO CORRESPONDE A UN NUMERO VALIDO
40050528SCLEL CAMPO NOMBRE REFERENCIA COMERCIAL CONTIENE CARACTERES INVALIDOS
40050529SCLEL CAMPO TELEFONO ADICIONAL 1 NO CORRESPONDE A UN NUMERO VALIDO
40050530SCLEL CAMPO TELEFONO ADICIONAL 2 NO CORRESPONDE A UN NUMERO VALIDO
40050531SCLEL CAMPO TELEFONO ADICIONAL 3 NO CORRESPONDE A UN NUMERO VALIDO
40050532SCLEL CAMPO EXENSION TELEFONO ADICIONAL 1 NO CORRESPONDE A UN NUMERO VALIDO
40050533SCLEL CAMPO EXENSION TELEFONO ADICIONAL 2 NO CORRESPONDE A UN NUMERO VALIDO
40050534SCLEL CAMPO EXENSION TELEFONO ADICIONAL 3 NO CORRESPONDE A UN NUMERO VALIDO
40050535SCLEL CAMPO CELULAR 1 NO CORRESPONDE A UN NUMERO VALIDO
40050536SCLEL CAMPO CELULAR 2 NO CORRESPONDE A UN NUMERO VALIDO
40050537SCLEL CAMPO CELULAR 3 NO CORRESPONDE A UN NUMERO VALIDO
40050538SCLEL CAMPO TELEFONO REFERENCIA COMERCIAL NO CORRESPONDE A UN NUMERO VALIDO
40050539SCLLA DIRECCION DEBE TENER UN NUMERO DE TELEFONO ASOCIADO Y UNA CIUDAD
40050540SCLLAS REFERENCIAS PERSONALES DEBEN TENER NOMBRES, TIPO DE VINCULO, UNO DE LOS TELEFONOS Y CIUDAD
40050541SCLLAS REFERENCIAS FAMILIARES DEBEN TENER NOMBRES, TIPO DE VINCULO, UNO DE LOS TELEFONOS Y CIUDAD
40050542SCLEL CAMPO DE OTROS INGRESOS DEBE TENER RELACIONADO UN DETALLE DE OTROS INGRESOS
40050543SCLEL CAMPO OCUPACION DEBE TENER UN VALOR RELACIONADO EN EL CAMPO DE EMPRESA Y CARGO
40450544SCLLA FUNCION DE TRANSFORMACION NO EXISTE
40050545SCLEL DIGITO DE VERIFICACION ESTA ERRADO
40050546SCLEL PRIMER APELLIDO DEL REPRESENTANTE LEGAL TIENE CARACTERES INVALIDOS
40050547SCLEL SEGUNDO APELLIDO DEL REPRESENTANTE LEGAL TIENE CARACTERES INVALIDOS
40050548SCLEL PRIMER NOMBRE DEL REPRESENTANTE LEGAL TIENE CARACTERES INVALIDOS
40050549SCLEL SEGUNDO NOMBRE DEL REPRESENTANTE LEGAL TIENE CARACTERES INVALIDOS
40050550SCLSI LA ACCION ES MODIFICAR LA DIRECCION DE CONTACTO DEBE LLEVAR UN ROWIDDIRCONTACTO
40050551SCLEL TELEFONO DE REPRESENTANTE LEGAL TIENE CARACTERES INVALIDOS
40050552SCLSI LA ACCION ES MODIFICAR EL TELEFONO DEL REPRESENTANTE LEGAL DEBE LLEVAR UN ROWIDTELRLEGAL
40050553SCLSI EL INDICADOR DE MONEDA EXTRA ESTA PRENDIDO DEBE SELECCIONAR LA ACTIVIDAD DE MONEDA EXTRANJERA
40050554SCLSI EL ORIGEN DE RECURSOS ES 10 DEBE LLEVAR DETALLE
40050555SCLEL NUMERO DE INDENTIFICACION DEBE SER NUMERICO
40450556SCLEL REPRESENTANTE LEGAL DEBE EXISTIR COMO PERSONA NATURAL
40050557SCLEL ID DE LA TARJETA DE CREDITO CONTIENE CARACTERES INVALIDOS
40050558SCLEL ID DE LA DIRECCION DE CREDITO CONTIENE CARACTERES INVALIDOS
40050559SCLEL TELEFONO ADICIONAL TIENE CARACTERES INVALIDOS
40050560SCLLA EXTENSION ADICIONAL NO CORRESPONDE A UN NUMERO VALIDO
40050561SCLEL ID TELEFONO ADICIONAL CONTIENE CARACTERES INVALIDOS
40050562SCLEL CAMPO CELULAR NO CORRESPONDE A UN NUMERO VALIDO
40050563SCLEL CAMPO ID CELULAR NO CORRESPONDE A UN NUMERO VALIDO
40050564SCLEL NUMERO PERSONALIZADO DE PRODUCTO TIENE CARACTERES INVALIDOS
40050565SCLEL CAMPO NOMBRES RAZON SOCIAL TIENE CARACTERES INVALIDOS
40050566SCLEL CAMPO OBSERVACION TIENE CARACTERES INVALIDOS
40050567SCLEL CAMPO TIPO DE REGISTRO TIENE CARACTERES INVALIDOS
40050568SCLEL CAMPO NUMERO DE PRODUCTO TIENE CARACTERES INVALIDOS
40050569SCLEL CAMPO UNIDAD DE NEGOCIO TIENE CARACTERES INVALIDOS
40050570SCLEL CAMPO NOMBRES RAZON SOCIAL DEL RELACIONADO TIENE CARACTERES INVALIDOS
40050571SCLEL CAMPO NOMBRES RAZON SOCIAL DEL SOCIO TIENE CARACTERES INVALIDOS
40050572SCLEL CAMPO ESTADO SOCIO TIENE CARACTERES INVALIDOS
40050573SCLEL CAMPO TIPO DE VINCULO REPRESENTANTE LEGAL SOCIOS TIENE CARACTERES INVALIDOS
40050574SCLEL CAMPO ESTADO REPRESENTANTE LEGAL SOCIOS TIENE CARACTERES INVALIDOS
50050575SCLLA PERSONA JURIDICA POSEE UN REPRESENTANTE LEGAL DIFERENTE AL SUMINISTRADO
40050576SCLSI LA ACCION ES A LA FECHA DE APERTURA NO DEBE SER NULL
40050577SCLSI LA ACCION ES C LA FECHA DE CANCELCION NO DEBE SER NULL
40050578SCLEL CAMPO NUMERO DE PRODUCTO TIENE CARACTERES INVALIDOS
40050579SCLEL CAMPO NOMBRE PERSONALIZADO TIENE CARACTERES INVALIDOS
40050580SCLEL CAMPO FECHA ENTREGA EXTRACTO TIENE CARACTERES INVALIDOS
40050581SCLEL CAMPO FRECUENCIA ENTREGA EXTRACTO TIENE CARACTERES INVALIDOS
40050582SCLEL CAMPO ID DIRECCION EXTRACTO TIENE CARACTERES INVALIDOS
40050583SCLEL CAMPO ID NUMERO TARJETA TIENE CARACTERES INVALIDOS
40050584SCLLA PERSONA NO PUEDE DARSE DE BAJA PORQUE TIENE PRODUCTOS ASOCIADOS
40050585SCLLA PERSONA NO PUEDE DARSE DE BAJA PORQUE TIENE RELACION DE SOCIO
40050586SCLLA PERSONA NO PUEDE DARSE DE BAJA PORQUE TIENE RELACION DE REPRESENTANTE LEGAL
40050587SCLLA PERSONA NO PUEDE DARSE DE BAJA PORQUE TIENE RELACION NO IDENTIFICADA
40050588SCLUNA PERSONA JURIDICA SOLO PUEDE SER REEMPLAZADO POR OTRA PERSONA JURIDICA
40050589SCLNO SE PUEDE CAMBIAR LA VIGENCIA A LA DIRECCION TIENE UN PRODUCTO RELACIONADO
40050590SCLNO SE PUEDE BORRAR EL TITULAR DEL PRODUCTO, ELPRODUCTO SOLO TIENE UN TITULAR
40050591SCLEL PRODUCTO NO PERTENECE A ESE TITULAR
40050592SCLPARA LAS ACCIONES (U,B) EL NUMERO DE PRODUCTO NO DEBE SER NULL
40050593SCLESTE PRODUCTO NO TIENE DIRECCION O TIENE UNA DIRECCION NULA
40050594SCLESTE PRODUCTO NO TIENE UN CODIGO DE CIUDAD O TIENE UN CODIGO DE CIUDAD NUL0
40050595SCLESTE CODIGO NO TIENE UNA DESCRIPCION DE CIUDAD O TIENE UNA DESCRIPCION DE CIUDAD NULA
40050596SCLESE NUMERO DE PRODUCTO NO EXISTE
40050597SCLVIENE EL NUMERO DE ACTA DE DEFUNCION PERO NO LA FECHA DE FALLECIMIENTO
40050598SCLVIENE LA FECHA DE FALLECIMIENTO PERO NO EL NUMERO DE ACTA DE DEFUNCION
40050599SCLPOR TRANSACCION DE FALLECIMIENTO EL TIPO DE IDENTIFICACION NO PUEDE SER NIT
40050600SCLEL CAMPO NUMERO ACTA DE DEFUNCION TIENE CARACTERES INVALIDOS
40050601SCLNO SE PUEDE MODIFICAR O CREAR POR QUE LA FECHA DE FALLECIMIENTO NO VIENE NULA
40050602SCLNO SE PUEDE MODIFICAR O CREAR POR QUE EL NUMERO DE ACTA DE DEFUNCION NO VIENE NULO
40050603SCLNO SE PUEDE MODIFICAR POR QUE EL CLIENTE TIENE ACTA DE DEFUNCION O FECHA DE FALLECIMIENTO
40050604SCLPOR FAVOR ELIMINE PRIMERO LAS RELACIONES QUE TENGA COMO REPRESENTANTE LEGAL O SOCIO
40050605SCLNO SE PUEDE MODIFICAR LOS NOMBRES O LA RAZON SOCIAL POR ESTA TRANSACCION
40050606SCLPOR TRANSACCION DE INCAPACIDAD EL TIPO DE IDENTIFICACION NO PUEDE SER NIT
40050607SCLLA RAZON SOCIAL TIENE CARACTERES INVALIDOS
50050608SCLESTA ES UNA TRANSACCION ESPECIAL Y SOLO PUEDE HACERSE POR EL SISTEMA ORIGEN 02
40050609SCLEL TAMANIO DEL NIT NO ES EL CORRECTO
40050610SCLSOLO PUEDE EXISTIR UN CORREO CON EL ROL 01
40050611SCLSOLO PUEDE EXISTIR UN CORREO CON EL ROL 03
40050612SCLSOLO PUEDE EXISTIR UN CORREO CON EL ROL 04
40050613SCLSOLO PUEDE EXISTIR UN CELULAR CON EL ROL 12
40050614SCLSOLO PUEDE EXISTIR UN CELULAR CON EL ROL 13
40050615SCLSOLO PUEDE EXISTIR UN CELULAR CON EL ROL 14
40050616SCLSOLO PUEDE EXISTIR UN TELEFONO2 PARA LA DIRECCION DE CONTACTO
40050617SCLSOLO PUEDE EXISTIR UN TELEFONO1 PARA LA DIRECCION DE CONTACTO
40050618SCLSOLO PUEDE EXISTIR UNA DIRECCION DE CONTACTO PARA ESE CLIENTE
40050619SCLSOLO PUEDE EXISTIR UN TELEFONO2 PARA LA DIRECCION DE RESIDENCIA
40050620SCLSOLO PUEDE EXISTIR UN TELEFONO1 PARA LA DIRECCION DE RESIDENCIA
40050621SCLSOLO PUEDE EXISTIR UNA DIRECCION DE RESIDENCIA PARA ESE CLIENTE
40050622SCLSOLO PUEDE EXISTIR UN TELEFONO2 PARA LA DIRECCION DE OFICINA
40050623SCLSOLO PUEDE EXISTIR UN TELEFONO1 PARA LA DIRECCION DE OFICINA
40050624SCLSOLO PUEDE EXISTIR UNA DIRECCION DE OFICINA PARA ESE CLIENTE
40050625SCLEL TELEFONO2 NO ES CORRECTO
40050626SCLNO SE PUEDE MODIFICAR UNA DIRECCION DEL CRO ASOCIADA A UN PRODUCTO
40050627SCLDIRECCION NO PERMITIDA
40050628SCLAPERTURA DE PRODUCTO TEMPORALMENTE SUSPENDIDA. CLTE EN PROCESO DE VERIFICACION
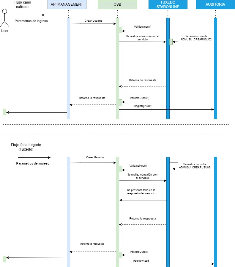
> Diagram of sequence.

####

resources/DiagramaSecuenciaCrearUsuario-cdd5aec7-87e3-40cf-9a53-4d655a9bb5c6.jpg


-User validation - enrollment

Path:

GET

/security-management/v1/customer/{identserialnum}/validate:

Operation get informtation about User for Digital enrollment

URIParameters:

identserialnum: User Identification Number

Headers

X-Invoker-BranchId: Office code

X-Invoker-TerminalId: Term code

X-Invoker-Component: Component

X-Invoker-UserIPAddress: Client IP Address

X-Invoker-ServerIPAddress: Server IP Address

X-Invoker-UserMACAddress: Client MAC Address

X-Invoker-ServerMACAddress: Server MAC Address

X-Invoker-ProcessDate: Process date

X-Invoker-TxId: Id TX

X-Invoker-SessionKey: Session key

X-Invoker-Source: Origin

X-Invoker-Country: Country

X-Invoker-ProcessBpmId: ID BPM process

X-Invoker-ProcessId: Process ID

X-Invoker-Network: Net

X-Invoker-subChannel: Subchannel with which the transaction must be registered.

X-Invoker-User: User

X-Invoker-Action: Action

X-Invoker-Destination: Destination

X-Invoker-ModifierUser: Modification user

X-Invoker-ReferencedNumber: Reference number

X-Invoker-RequestNumber: Request number

X-Invoker-CustId: Client code

X-Invoker-ally: Ally

Headers Security

X-Security-CustLoginIdSi: Used to identify the user who logs in

X-Security-ClientID: The Mule expression to use for obtaining the client ID from

X-Security-ClientSecret: The Mule expression to use for obtaining the client secret from API requests

X-Security-Token: Used to send a valid OAuth 2 access token

Query Parameters:

govIssueIdentType: Type of customer identification. (CC, CE, PA, TI, NI or PE)

acctType: Account type, this value it depending of kinds of product.

- **CCA**
- **DBC**

secretId: Pin TD or CVV TC

acctId: Last six digits

Response information:

responseType: Used to return the response

> Response 200.
{
    "responseType": {
        "value": "OK"
    }
}
> Errors Code.
Additional the error code of APIKit this resource it has some custom errors code or bussines errors and all errors used the following structure.
{
  "ResponseType": {
    "value": "ER"
  },
  "ResponseDetail": {
    "ErrorCode": "00068",
    "ErrorDesc": "Usuario ya existe.",
    "ErrorType": "OUD"
  }
}
HTTP CodeError CodeError TypeDescription
40400097OCPNo se encontraron datos del cliente
40400164OCPNo existe Código de bloqueo reestructura
40400020OCPNo existen datos para esta Cedula
40400103RGNEl número de tarjeta no coincide con las tarjetas de crédito
40400401RGNNo se encontraron datos del cliente
404170TRXError de sistema - No existe cliente
40400404OUDNot Found La solicitud incluye un URI de recursos que no existe.
40400101VALCLIENTE NO EXISTE O NO SE ENCONTRARON TARJETAS ACTIVAS
40000014OCPTipo/Numero identificación invalido
40000201RGNEl CVV no coincide con el registrado
40000102RGNEl cliente no tiene tarjetas de crédito
40045VALTipo de identificacion invalido
40014VALNumero de identificacion invalido
40000400OUDBad Request Hay un error en la estructuración del JSON de entrada
40000068OUDUsuario ya existe.
4001001ADMCorreo no registrado
4001002ADMCliente no tiene correo registrado
4001003ADMUn cliente no vinculable NO puede registrarse
4001004ADMUn cliente no vinculable NO puede recuperar
40000301RGNLa clave no coincide con el registrada
40000402RGNEl cliente no tiene tarjetas de débito
40000403RGNEl número de tarjeta no coincide con las tarjetas de débito
40100401OUDUnauthorized La solicitud no está autorizada. Las credenciales de autenticación incluidas con esta solicitud faltan o no son válidas.
40800408OUDTimeOut La solicitud superó el tiempo máximo.
50000170OCPError de sistema
500ErrorOCPError no especificado.
50000444OUDOcurrio algún error Http en la petición al OUD.
50000510OUDOcurrio un error al invocar el servicio web
50000504WSOcurrio un error al invocar el servicio web
50015001MWSe presentó un error en el servicio.
500STAZBCLIENT BLOCKED FOR THIS CHANNEL
50000100TRXERROR TECNICO LLAMANDO SERVICIO DE DESENCRIPCION
50000101TRXERROR TECNICO LLAMANDO SERVICIO DE CRYPTOGRAFIA
50000100VALERROR EN GENERACION DE PINBLOCK
50000102VALERROR EN MANEJO DE DATOS CURSOR
50000102TRXERROR TECNICO CONSULTANDO INFORMACION DEL CLIENTE
50000103TRXERROR TECNICO DECLARANDO CURSOR
50000104TRXERROR TECNICO ABRIENDO CURSOR
50000105TRXERROR TECNICO CERRANDO CURSOR
50000001WELError realizando des-encriptacion de la informacion recibida
> Diagram of sequence.

resources/image-7217fdca-954f-427a-b588-502397479e6e.png

####


-Recover password validation

Path:

GET

/security-management/v1/customer/{identserialnum}/password:

Operation get informtation about User for Digital enrollment

URIParameters:

identserialnum: User Identification Number

Headers

X-Invoker-BranchId: Office code

X-Invoker-TerminalId: Term code

X-Invoker-Component: Component

X-Invoker-UserIPAddress: Client IP Address

X-Invoker-ServerIPAddress: Server IP Address

X-Invoker-UserMACAddress: Client MAC Address

X-Invoker-ServerMACAddress: Server MAC Address

X-Invoker-ProcessDate: Process date

X-Invoker-TxId: Id TX

X-Invoker-SessionKey: Session key

X-Invoker-Source: Origin

X-Invoker-Country: Country

X-Invoker-ProcessBpmId: ID BPM process

X-Invoker-ProcessId: Process ID

X-Invoker-Network: Net

X-Invoker-subChannel: Subchannel with which the transaction must be registered.

X-Invoker-User: User

X-Invoker-Action: Action

X-Invoker-Destination: Destination

X-Invoker-ModifierUser: Modification user

X-Invoker-ReferencedNumber: Reference number

X-Invoker-RequestNumber: Request number

X-Invoker-CustId: Client code

X-Invoker-ally: Ally

Headers Security

X-Security-CustLoginIdSi: Used to identify the user who logs in

X-Security-ClientID: The Mule expression to use for obtaining the client ID from

X-Security-ClientSecret: The Mule expression to use for obtaining the client secret from API requests

X-Security-Token: Used to send a valid OAuth 2 access token

Query Parameters:

govIssueIdentType: Type of customer identification. (CC, CE, PA, TI, NI or PE)

acctType: Account type, this value it depending of kinds of product.

- **CCA**
- **DBC**

secretId: Pin TD or CVV TC

acctId: Last six digits

Response information:

responseType: Used to return the response

> Response 200.
{
    "responseType": {
        "value": "OK"
    }
}
> Errors Code.
Additional the error code of APIKit this resource it has some custom errors code or bussines errors and all errors used the following structure.
{
  "ResponseType": {
    "value": "ER"
  },
  "ResponseDetail": {
    "ErrorCode": "00068",
    "ErrorDesc": "Usuario ya existe.",
    "ErrorType": "OUD"
  }
}
HTTP CodeError CodeError TypeDescription
40400097OCPNo se encontraron datos del cliente
40400164OCPNo existe Código de bloqueo reestructura
40400020OCPNo existen datos para esta Cedula
40400103RGNEl número de tarjeta no coincide con las tarjetas de crédito
40400401RGNNo se encontraron datos del cliente
404170TRXError de sistema - No existe cliente
40400404OUDNot Found La solicitud incluye un URI de recursos que no existe.
40400101VALCLIENTE NO EXISTE O NO SE ENCONTRARON TARJETAS ACTIVAS
40000014OCPTipo/Numero identificación invalido
40000201RGNEl CVV no coincide con el registrado
40000102RGNEl cliente no tiene tarjetas de crédito
40045VALTipo de identificacion invalido
40014VALNumero de identificacion invalido
40000400OUDBad Request Hay un error en la estructuración del JSON de entrada
40000068OUDUsuario ya existe.
4001001ADMCorreo no registrado
4001002ADMCliente no tiene correo registrado
4001003ADMUn cliente no vinculable NO puede registrarse
4001004ADMUn cliente no vinculable NO puede recuperar
40000301RGNLa clave no coincide con el registrada
40000402RGNEl cliente no tiene tarjetas de débito
40000403RGNEl número de tarjeta no coincide con las tarjetas de débito
40100401OUDUnauthorized La solicitud no está autorizada. Las credenciales de autenticación incluidas con esta solicitud faltan o no son válidas.
40800408OUDTimeOut La solicitud superó el tiempo máximo.
50000170OCPError de sistema
500ErrorOCPError no especificado.
50000444OUDOcurrio algún error Http en la petición al OUD.
50000510OUDOcurrio un error al invocar el servicio web
50000504WSOcurrio un error al invocar el servicio web
50015001MWSe presentó un error en el servicio.
500STAZBCLIENT BLOCKED FOR THIS CHANNEL
50000100TRXERROR TECNICO LLAMANDO SERVICIO DE DESENCRIPCION
50000101TRXERROR TECNICO LLAMANDO SERVICIO DE CRYPTOGRAFIA
50000100VALERROR EN GENERACION DE PINBLOCK
50000102VALERROR EN MANEJO DE DATOS CURSOR
50000102TRXERROR TECNICO CONSULTANDO INFORMACION DEL CLIENTE
50000103TRXERROR TECNICO DECLARANDO CURSOR
50000104TRXERROR TECNICO ABRIENDO CURSOR
50000105TRXERROR TECNICO CERRANDO CURSOR
50000001WELError realizando des-encriptacion de la informacion recibida
> Diagram of sequence.

resources/image-f93538bd-40aa-42dd-a310-7dc7efda8a06.png

####


-Request OTP With Purpose

Path [POST]

/security-management/v1/withdrawal/otp

Operation POST for request a unique OTP ID.

-Request Body

govIssueIdent:
    govissueidenttype: Contains information of Type of customer identification. (Required)
    identserialnum: Contains information related to user identification number. (Required)
xFerInfo:
    depAcctIdFrom:
        acctId: Contains information of account number. (Required)
    curAmt:
        amt: Contains information of value to send. (Required)
otc:
   idOtc: Unique OTC ID. (Required)

Headers

X-Invoker-BranchId: Office code

X-Invoker-TerminalId: Term code

X-Invoker-Component: Component

X-Invoker-UserIPAddress: Client IP Address

X-Invoker-ServerIPAddress: Server IP Address

X-Invoker-UserMACAddress: Client MAC Address

X-Invoker-ServerMACAddress: Server MAC Address

X-Invoker-ProcessDate: Process date

X-Invoker-TxId: Id TX

X-Invoker-SessionKey: Session key

X-Invoker-Source: Origin (Required)

X-Invoker-Country: Country

X-Invoker-ProcessBpmId: ID BPM process

X-Invoker-ProcessId: Process ID

X-Invoker-Network: Net

X-Invoker-subChannel: Subchannel with which the transaction must be registered.

X-Invoker-User: User

X-Invoker-Action: Action

X-Invoker-Destination: Destination

X-Invoker-ModifierUser: Modification user

X-Invoker-ReferencedNumber: Reference number

X-Invoker-RequestNumber: Request number

X-Invoker-CustId: Client code

X-Invoker-ally: Ally

Headers Security

X-Security-CustLoginIdSi: Used to identify the user who logs in (Required)

X-Security-ClientID: The Mule expression to use for obtaining the client ID from

X-Security-ClientSecret: The Mule expression to use for obtaining the client secret from API requests

X-Security-Token: Used to send a valid OAuth 2 access token

> Example request.
{
  "govIssueIdent": {
    "govIssueIdentType": "CC",
    "identSerialNum": "235435435"
  },
  "xFerInfo": {
    "depAcctIdFrom": {
      "acctId": "2343454353"
    },
    "curAmt": {
      "amt": 20000
    }
  },
  "otc": {
    "idOtc": "001"
  }
}

Response information:

responseType:
    value: Response Value
otpInfo.
    otpValue: Contains information of Otp available to use at ATM.
> Example response 201.
 {
  "responseType":{
      "value":"OK"
  },
  "otpInfo":{
      "otpValue":"455667"
  }
}
> Example response Error.
Additional the error code of APIKit this resource it has some custom errors code or bussines errors and all errors used the follogin structur.
{
  "responseType": {
    "value": "ER"
  },
  "responseDetail": {
    "errorCode": "00001",
    "errorDesc": "NO EXISTE NUMERO DE PRESTAMO",
    "errorType": "RGN"
  }
}
> Errors codes
HTTP CodeError CodeError TypeDescription
400OSB-382505EXPOSB Validate action failed validationOtpProposito_PNN_EXPOSB-382505OSB Validate action failed validationstring length (0) does not match length facet (2) for type of tipoRespuesta element in CabeceraSalidaType in namespace
> Diagram of sequence.

resources/DiagramaSecuenciaOtpPropositoV2.0-159c6296-766b-4c18-b00f-c396a3d87789.jpg

####


-Request Password Status

Path [POST]

Operation POST for request update password status.

/security-management/v1/customer/password/status

Headers

X-Invoker-BranchId: Office code

X-Invoker-TerminalId: Term code

X-Invoker-Component: Component

X-Invoker-UserIPAddress: Client IP Address

X-Invoker-ServerIPAddress: Server IP Address

X-Invoker-UserMACAddress: Client MAC Address

X-Invoker-ServerMACAddress: Server MAC Address

X-Invoker-ProcessDate: Process date

X-Invoker-TxId: Id TX

X-Invoker-SessionKey: Session key

X-Invoker-Source: Origin

X-Invoker-Country: Country

X-Invoker-ProcessBpmId: ID BPM process

X-Invoker-ProcessId: Process ID

X-Invoker-Network: Net

X-Invoker-subChannel: Subchannel with which the transaction must be registered.

X-Invoker-User: User

X-Invoker-Action: Action

X-Invoker-Destination: Destination

X-Invoker-ModifierUser: Modification user

X-Invoker-ReferencedNumber: Reference number

X-Invoker-RequestNumber: Request number

X-Invoker-CustId: Client code

X-Invoker-ally: Ally

Headers Security

X-Security-CustLoginIdSi: Used to identify the user who logs in

X-Security-ClientID: The Mule expression to use for obtaining the client ID from

X-Security-ClientSecret: The Mule expression to use for obtaining the client secret from API requests

X-Security-Token: Used to send a valid OAuth 2 access token

-Request Body

govIssueIdent:
    govIssueIdentType: Contains information of Type of customer identification. (Required) [CC, CE, PA, TI, NI, PE]
    identSerialNum: Contains information related to user identification number. (Required)
personName:
    user: Contains information of User (Optional)
custPswd:
    status: Contains information of Status. (Required) [Active: 1, Locked: 3]
> Example request.
{
    "govIssueIdent": {
        "govIssueIdentType": "CC",
        "identSerialNum": "1007641"
    },
    "personName": {
        "user": ""
    },
    "custPswd": {
        "status": "Active"
    }
}

Response information:

responseType:
    value: Response Value
status:
    statusDesc: Contains information of status Description.
    endDt: Contains information of endDt.
> Example response 201.
{
    "responseType": {
        "value": "OK"
    },
    "status": {
        "statusDesc": "Cambio estado clave de usuario Exitosa.",
        "endDt": "2023-06-23-12:57:48.941"
    }
}
> Example response Error.
Additional the error code of APIKit this resource it has some custom errors code or bussines errors and all errors used the follogin structur.
{
    "responseType": {
        "value": "ER"
    },
    "responseDetail": {
        "errorCode": "32",
        "errorDesc": "El usuario no existe",
        "errorType": "RGN"
    }
}
> Errors codes
HTTP CodeError CodeError TypeDescription
400400OUDBad Request Hay un error en la estructuración del JSON de entrada
401401OUDUnauthorized La solicitud no está autorizada. Las credenciales de autenticación incluidas con esta solicitud faltan o no son válidas.
403403OUDForbidden El usuario no puede ser autenticado. El usuario no tiene autorización para realizar esta solicitud.
404404OUDNot Found La solicitud incluye un URI de recursos que no existe.
408408OUDTimeOut La solicitud superó el tiempo máximo.
500444OUDOcurrio algún error Http en la petición al OUD.
500510OUDOcurrio un error al invocar el servicio web
40068OUDUsuario ya existe.
500504WSOcurrio un error al invocar el servicio web
4001001ADMCorreo no registrado
4001002ADMCliente no tiene correo registrado
4001003ADMUn cliente no vinculable NO puede registrarse
4001004ADMUn cliente no vinculable NO puede recuperar
50015001MWSe presentó un error en el servicio.
401ZBSTACLIENT BLOCKED FOR THIS CHANNEL
40132RGNLa clave ya se encuentra en el estado solicitado
4001001RGNEl estado de la clave es invalido

- Consult Channel

Description:

This service allows consult channel status

Path:

GET /security-management/v1/channelholds/{identSerialNum}:

Request Data:

Headers:

NameDescriptionExampleCommentsRequired
client_idIdentificador del clientef1b1247...
client_secretClave del clienteb124731b4...
AuthorizationToken GeneradoBearer WxN_AU...
Accept/
X-Invoker-ChannelChannel of origin of consumption"007: Internet Canal desde donde se realiza la transacción. Alineado a la derecha relleno de ceros a izquierda"
X-Invoker-ATMIdAmt code
X-Invoker-BranchIdOffice code"Canal 7 subcanales 1 y 2 Enviar [1102] subcanales 3 y 4 Enviar [1114] Código de la oficina donde se realiza la matricula"
X-Invoker-TerminalIdTerm code
X-Invoker-ComponentComponent
X-Invoker-UserIPAddressClient IP Address
X-Invoker-ServerIPAddressServer IP Address
X-Invoker-UserMACAddressClient MAC Address
X-Invoker-ServerMACAddressServer MAC Address
X-Invoker-ProcessDateProcess date
X-Invoker-TxIdId TX
X-Invoker-SessionKeySession keyCanal envía id de sesión
X-Invoker-SourceOrigin
X-Invoker-CountryCountryCO: Colombia
X-Invoker-ProcessBpmIdID BPM process
X-Invoker-ProcessIdProcess IDCodigo APII , generar para todos los llamados.
X-Invoker-NetworkNet32: Banco Caja Social
X-Invoker-subChannelSubchannel with which the transaction must be registered
X-Invoker-UserUserUsuario que realiza la peticion
X-Invoker-ActionAction
X-Invoker-DestinationDestination
X-Invoker-ModifierUserModification user
X-Invoker-ReferencedNumberReference number
X-Invoker-RequestNumberRequest number
X-Invoker-CustIdCustId
X-Ident-DeviceFingerPrintDeviceFingerPrint
x-invoker-allyClient code..

Request Params:

Field NameDescriptionTypeComments
identSerialNumNúmero de identificación del cliente al cual se le desea consultar el bloqueo de canalesString
GovIssueIdentTypeTipo de identificación del cliente al cual se le desea consultar el bloqueo de canalesString
status"Flag para que la consulta traiga todos los registros o solo los bloqueados, los valores a enviar son: T: Todos los registros en la tabla (“Bloqueados y no bloqueados”). B: Solo los registros que el cliente tenga en estado bloqueado."StringCuando se manda este parámetro, se manejará en ingles y más descriptivo: Bloqueados y no Bloqueados(T) = "All" y Solo Bloqueados(B) = "Locked"
initialRecordEl primer registro desde donde se desea consultar la información paginada.String
RecordsXPageEl numero de registros que se desean consultar “Máximo 20”String.

Response Body:

Field NameDescriptionTypeComments
TrnSrcInfo.ResultsPagesGeneric.TotalRecordsNúmero de Registros encontrados en la consulta.Alfanumérico
TrnSrcInfo.ResultsPagesGeneric.RecordsXPageNumero de registros retornados en la paginación solicitada.Alfanumérico
TrnSrcInfo.BlockingInfo[].[ ]Estructura que contiene la lista de registros devueltos en la consultaAlfanumérico
TrnSrcInfo.BlockingInfo[].[ ]Un arreglo con la información de los bloqueos que tiene el clienteLista/Alfanumérico
TrnSrcInfo.BlockingInfo.ChannelCódigo del canalAlfanumérico
TrnSrcInfo.BlockingInfo.SubChannelCódigo de subcanal.Alfanumérico
TrnSrcInfo.BlockingInfo.Type"El tipo de bloque que tiene el cliente: C: Bloqueo por cliente. P: Bloqueo por product."AlfanuméricoCuando se manda este parámetro, se manejará en ingles y más descriptivo: Bloqueado por cliente(C) = "User" y Bloqueado por producto(P) = "Product"
TrnSrcInfo.BlockingInfo.Status"El estado en el que se encuentra el registro. S: Bloqueado N: No bloqueado."AlfanuméricoCuando se manda este parámetro, se manejará en ingles y más descriptivo: Bloqueado(S) = "Lock" y No Bloqueado(N) = "Unlock"
TrnSrcInfo.BlockingInfo.AcctIdSi el bloqueo se hizo por producto, el numero del producto bloqueadoAlfanumérico
TrnSrcInfo.BlockingInfo.UserUsuario que realizó el bloqueo.Alfanumérico
TrnSrcInfo.BlockingInfo.BranchIdOficina que realizó el bloqueo.Alfanumérico
TrnSrcInfo.BlockingInfo.EstablishDt"Timestamp de Bloqueo YYYY-MM-DD HH.MI.SS PM"Alfanumérico
TrnSrcInfo.BlockingInfo.UnblockingInfo.UserUsuario que realizó el bloqueoAlfanumérico
TrnSrcInfo.BlockingInfo.UnblockingInfo.BranchIdOficina que realizó el bloqueoAlfanumérico
TrnSrcInfo.BlockingInfo.UnblockingInfo.EstablishDt"Timestamp de Bloqueo YYYY-MM-DD HH.MI.SS PM"Alfanumérico
ResponseType.ValueTipo de Respuesta: OK, ER, WRAlfanumérico
ResponseDetail.ErrorCodeCódigo de error en caso de que se presenteAlfanumérico
ResponseDetail.ErrorDescDescripción del error en caso de que se presenteAlfanumérico
ResponseDetail.ResponseDetail.ErrorTypeTipo de error en caso de que se presenteAlfanumérico.

Success Response Example:

{
    "responseType": {
        "value": "OK"
    },
    "trnSrcInfo": {
        "resultsPagesGeneric": {
            "totalRecords": "0000",
            "recordsXPage": "02"
        },
        "blockingInfo": [
            {
                "channel": "007",
                "subChannel": "00",
                "type": "Unlock",
                "status": "Product",
                "acctId": "1354164141",
                "user": "INTERNET",
                "branchId": "321102",
                "establishDt": "2024-05-20 11.24.21 AM",
                "unblockingInfo": {
                    "user": "INTERNET",
                    "branchId": "321102",
                    "establishDt": "2024-05-22 01.05.59 AM"
                }
            },
            {
                "channel": "015",
                "subChannel": "00",
                "type": "Unlock",
                "status": "Product",
                "acctId": "1354164141",
                "user": "INTERNET",
                "branchId": "321102",
                "establishDt": "2024-05-07 08.44.40 AM",
                "unblockingInfo": {
                    "user": "",
                    "branchId": "",
                    "establishDt": ""
                }
            }
        ]
    }
}

Response Error Example:

{
    "responseType": {
        "value": "ER500"
    },
    "responseDetail": {
        "errorCode": "",
        "errorDesc": "",
        "errorType": ""
    }
}

Diagram of sequence


- Lock-Unlock Channel

Description:

This service allows Lock/Unlock channel

Path:

POST /security-management/v1/channelholds:

Request Data:

Headers:

NameDescriptionExampleCommentsRequired
client_idIdentificador del clientef1b1247...
client_secretClave del clienteb124731b4...
AuthorizationToken GeneradoBearer WxN_AU...
Accept/
X-Invoker-ChannelChannel of origin of consumption"007: Internet Canal desde donde se realiza la transacción. Alineado a la derecha relleno de ceros a izquierda"
X-Invoker-ATMIdAmt code
X-Invoker-BranchIdOffice code"Canal 7 subcanales 1 y 2 Enviar [1102] subcanales 3 y 4 Enviar [1114] Código de la oficina donde se realiza la matricula"
X-Invoker-TerminalIdTerm code
X-Invoker-ComponentComponent
X-Invoker-UserIPAddressClient IP Address
X-Invoker-ServerIPAddressServer IP Address
X-Invoker-UserMACAddressClient MAC Address
X-Invoker-ServerMACAddressServer MAC Address
X-Invoker-ProcessDateProcess date
X-Invoker-TxIdId TX
X-Invoker-SessionKeySession keyCanal envía id de sesión
X-Invoker-SourceOrigin
X-Invoker-CountryCountryCO: Colombia
X-Invoker-ProcessBpmIdID BPM process
X-Invoker-ProcessIdProcess IDCodigo APII , generar para todos los llamados.
X-Invoker-NetworkNet32: Banco Caja Social
X-Invoker-subChannelSubchannel with which the transaction must be registered
X-Invoker-UserUserUsuario que realiza la peticion
X-Invoker-ActionAction
X-Invoker-DestinationDestination
X-Invoker-ModifierUserModification user
X-Invoker-ReferencedNumberReference number
X-Invoker-RequestNumberRequest number
X-Invoker-CustIdCustId
X-Ident-DeviceFingerPrintDeviceFingerPrint
x-invoker-allyClient code..

Request Body:

Field NameDescriptionTypeComments
TrnSrcInfo.BlockingInfo.identSerialNumNúmero de identificación del cliente al cual se le desea bloquear ó desbloquear el canal.String
TrnSrcInfo.BlockingInfo.GovIssueIdentTypeTipo de identificación del cliente al cual se le desea bloquear ó desbloquear el canal.String
TrnSrcInfo.BlockingInfo.Channel"Canal que se desea bloquear ó desbloquear. NOTA: Si se envia pseudoCanal este campo al igual que el SubCanal deben ir vacios"String
TrnSrcInfo.BlockingInfo.SubChannel"SubCanal que se desea bloquear ó desbloquear. NOTA: Si se envia pseudoCanal este campo al igual que el Canal deben ir vacios"String
TrnSrcInfo.BlockingInfo.AcctIdEl número del producto a bloquear ó desbloquear.String
TrnSrcInfo.BlockingInfo.ChannelDesc"Campo por medio del cual se definen los nombres a enviar para definer los canales / subcanales a bloquear ó desbloquear. NOTA: Si se envian los campos Canal y Subcanal este campo debe ir vacio. Ver Tabla de Pseudo Canales"String
TrnSrcInfo.BlockingInfo.Action"Campo que indica la accion a realizar ya sea un bloqueo ó desbloqueo de un canal, los valores a enviar son: S. Bloqueo N. Desbloqueo"StringCuando se manda este parámetro, se manejará en ingles y más descriptivo: Bloqueado(S) = "Lock" y No Bloqueado(N) = "Unlock"
TrnSrcInfo.BlockingInfo.Type"Flag que indica el tipo de bloqueo ó desbloqueo: C. Bloqueo ó desbloqueo por cliente P. Bloqueo ó desbloqueo por producto"StringCuando se manda este parámetro, se manejará en ingles y más descriptivo: Bloqueado por cliente(C) = "User" y Bloqueado por producto(P) = "Product"
TrnSrcInfo.BlockingInfo.UserUsuario que realiza la transacción (Auditoria).String
TrnSrcInfo.BlockingInfo.BranchIdOficina que realiza la transacción bloqueo ó desbloqueo (Auditoria).String.

Success Response Example:

{
    "trnSrcInfo": {
        "blockingInfo": {
            "identSerialNum": "38250250",
            "govIssueIdentType": "CC",
            "channel": "007",
            "subChannel": "00",
            "acctId": "1354164141",
            "channelDesc": "",
            "action": "Unlock",
            "type": "Product",
            "user": "INTERNET",
            "branchId": "321102"
        }
    }
}

Response Body:

Field NameDescriptionTypeComments
ResponseType.ValueTipo de Respuesta: OK, ER, WRString
ResponseDetail.ErrorCodeCódigo de error en caso de que se presenteString
ResponseDetail.ErrorDescDescripción del error en caso de que se presenteString
ResponseDetail.ErrorTypeTipo de error en caso de que se presenteString.

Success Response Example:

{
    "responseType": {
        "value": "OK"
    }
}

Response Error Example:

{
    "responseType": {
        "value": "ER500"
    },
    "responseDetail": {
        "errorCode": "",
        "errorDesc": "",
        "errorType": ""
    }
}

Diagram of sequence


-Management Reto - Authentication Level

Path:

POST

/reto-management/v1/authentication-level

The operation that allows consulting authentication level

Headers

X-Invoker-Channel: Channel with which the transaction must be registered.

X-Invoker-AtmId: ATM code

X-Invoker-BranchId: Office code

X-Invoker-TerminalId: Term code

X-Invoker-UserIPAddress: Client IP Address

X-Invoker-ServerIPAddress: Server IP Address

X-Invoker-UserMACAddress: Client MAC Address

X-Invoker-ServerMACAddress: Server MAC Address

X-Invoker-ProcessDate: Process date

X-Invoker-Country: Country

X-Invoker-SessionKey: Session key

X-Invoker-Source: Origin

X-Invoker-ProcessId: Process ID

X-Invoker-Network: Net

X-Invoker-subChannel: Subchannel with which the transaction must be registered.

X-Invoker-User: User

X-Invoker-ReferencedNumber: Reference number

X-Invoker-ally: Ally

Body:

{
  "transaction": {
    "processDate": "020-05-26 14:23:12.713290",
    "workingDayFrame": "N",
    "govIssueIdent": {
      "govIssueIdentType": "CC",
      "identSerialNum": "1030"
    },
    "requestNumber": "257896",
    "adviser": {
      "govIssueIdentType": "CC",
      "identSerialNum": "1025"
    },
    "trnRqUID": "101261",
    "authSystem": "SIEBEL"
  }
}

Response information:

responseType: Used to return the response

> Response 200.
{
  "responseType": {
      "value": "OK"
  },
  "transaction": {
    "govIssueIdent": {
      "govIssueIdentType": "CC",
      "identSerialNum": "1030"
    },
    "requestNumber": "257896",
    "desc": "CANCELACI¿¿N TARJETA CR¿¿DITO",
    "trnRqUID": "101261",
    "authLevel": "3"
  }
}
> Errors response example.
Aside from the error codes of the APIKit this resource only response on error code 206 for IVR channel.
{
    "responseType": {
        "value": "ER"
    },
    "responseDetail": {
        "errorCode": "100",
        "errorDesc": "TX NO PARAMETRIZADA",
        "errorType": ""
    }
}

-Reto Management - Authentication channel

Path:

POST

/reto-management/v1/authentication-channel

The operation that allows consulting authentication level

Headers

X-Invoker-BranchId: Office code

X-Invoker-TerminalId: Term code

X-Invoker-Component: Component

X-Invoker-UserIPAddress: Client IP Address

X-Invoker-ServerIPAddress: Server IP Address

X-Invoker-UserMACAddress: Client MAC Address

X-Invoker-ServerMACAddress: Server MAC Address

X-Invoker-ProcessDate: Process date

X-Invoker-TxId: Id TX

X-Invoker-SessionKey: Session key

X-Invoker-Source: Origin

X-Invoker-Country: Country

X-Invoker-ProcessBpmId: ID BPM process

X-Invoker-ProcessId: Process ID

X-Invoker-Network: Net

X-Invoker-Channel: Channel with which the transaction must be registered (minLength:3 "007")

X-Invoker-subChannel: Subchannel with which the transaction must be registered

X-Invoker-User: User

X-Invoker-Action: Action

X-Invoker-Destination: Destination

X-Invoker-ModifierUser: Modification user

X-Invoker-ReferencedNumber: Reference number

X-Invoker-RequestNumber: Request number

X-Invoker-CustId: Client code

Headers Security

X-Security-CustLoginId: Used to identify the user who logs in

X-Security-ClientID: The Mule expression to use for obtaining the client ID from

X-Security-ClientSecret: The Mule expression to use for obtaining the client secret from API requests

Authorization: Used to send a valid OAuth 2 access token

Body:

{
  "transaction": {
    "workingDayFrame": "N",
    "cityId": "",
    "type": "R",
    "trnRqUID": "900006",
    "productId": "",
    "txId": "API429",
    "govIssueIdent": {
      "govIssueIdentType": "CC",
      "identSerialNum": "51901591"
    },
    "trnSrcInfo": {
      "requestNumber": "1234",
      "requestType": ""
    },
    "personInfo": {
      "firstName": "ROSA",
      "middleName": "GRICELDA",
      "lastName": "",
      "secondLastName": "",
      "personType": "N"
    },
    "question": {
      "quantity": 0
    },
    "trace": {
      "iteration": {
        "value": 4
      },
      "retry": {
        "value": 1
      }
    },
    "questionList": [
      {
        "type": "S",
        "code": "202010081614324767771",
        "value": "Usted como titular de su tarjeta debito tiene asignada una tarjeta amparada vigente a alguna persona",
        "desc": "",
        "length": 2,
        "format": "N",
        "answerList": [
          {
            "statusCode": "A",
            "value": "SI"
          }
        ]
      }
    ]
  }
}

Response information:

responseType: Used to return the response

> Response 200.
{
  "responseType": {
    "value": "OK"
  },
  "transaction": {
    "govIssueIdent": {
      "govIssueIdentType": "CC",
      "identSerialNum": "51901591"
    },
    "trnSrcInfo": {
      "requestNumber": "1234"
    },
    "question": {
      "quantity": 0
    },
    "trace": {
      "iteration": {
        "value": 0
      },
      "retry": {
        "value": 0
      }
    },
    "authorization": {
      "value": "SI",
      "code": "23F3D2C7BE98187C6D8F417AE243D0DCCE2DFBF0900006API429        20240530095353959000"
    },
    "reason": "",
    "questionList": [
      {
        "type": "S",
        "code": "202007161835353254834",
        "value": "?Tiene usted cuenta corriente vigente con el banco caja social?",
        "desc": "",
        "length": 2,
        "format": "N",
        "answerList": [
          {
            "statusCode": "A",
            "value": "SI"
          }
        ]
      }
    ]
  }
}
> Errors response example.
Aside from the error codes of the APIKit this resource only response on error code 206 for IVR channel.
{
    "responseType": {
        "value": "ER"
    },
    "responseDetail": {
        "errorCode": "100",
        "errorDesc": "TX NO PARAMETRIZADA",
        "errorType": ""
    }
}

- Retiro OTP

Description:

This service allows withdrawal otp

Path:

POST: /api/security-management/v3/withdrawal/otp:

Request Data:

Headers:

NameDescriptionExampleCommentsRequired
client_idIdentificador del clientef1b1247...SI
client_secretClave del clienteb124731b4...SI
AuthorizationToken GeneradoBearer WxN_AU...SI
Accept/SI
X-Invoker-ChannelChannel of origin of consumptionValor fijo 13 (Corresponsal bancario)SI
X-Invoker-ATMIdAmt codeEnviar espaciosNO
X-Invoker-BranchIdOffice codeCampo nuevo – Valor fijo “1108”SI
X-Invoker-TerminalIdTerm codeCodigo de la terminal - ¿Como identifica SER las terminales de los PDS?SI
X-Invoker-ComponentComponentEnviar espaciosNO
X-Invoker-UserIPAddressClient IP AddressIP de la terminal que ejecuta la aplicaciónSI
X-Invoker-ServerIPAddressServer IP AddressIP servidor de aplicación que ejecuta la transacciónSI
X-Invoker-UserMACAddressClient MAC AddressDato esperable, si por limitantes técnicas o de seguridad no se pudiera obtener, se enviaria completo con ceros en formato MACNO
X-Invoker-ServerMACAddressServer MAC AddressDato esperable, si por limitantes técnicas o de seguridad no se pudiera obtener, se enviaria completo con ceros en formato MACNO
X-Invoker-ProcessDateProcess dateFormato AAA-MM-DDSI
X-Invoker-TxIdId TXDato esperable, identificador unico de la transacción/llamado al core. Largo máximo 16 caracteres. APIF+fecha juliana + 32 + Número de Autorización APIF : Es una constante que identifica que la transacción se realizó por el canal de Corresponsal bancario La fecha Juliana: Son 4 dígitos, en donde el primero corresponde al último dígito del año en curso y los 3 siguientes al número de días transcurridos en el año hasta la fecha actual. Código del banco= 32 Número de Autorización: son 10 dígitos generados de manera secuencial. Ejemplo: APIF4087320000000001SI
X-Invoker-SessionKeySession keyTOKEN del consumo al API 30 primeras posicionesSI
X-Invoker-SourceOriginCampo nuevo – Valor fijo “18”NO
X-Invoker-CountryCountryCampo nuevo – Valor fijo “CO”SI
X-Invoker-ProcessBpmIdID BPM processEnviar espaciosNO
X-Invoker-ProcessIdProcess IDObligatorio solo para los servicios de Aplicación contable, opcional para consulta, se debe enviar los ultimos 11 digitos del campo X-Invoker-TxId alineados a la derecha con cero a la izquierda asi: X-Invoker-TxId:APIF4087320000000001 X-Invoker-ProcessId:020000000001SI
X-Invoker-NetworkNetEnviar espaciosNO
X-Invoker-subChannelSubchannel with which the transaction must be registeredValor fijo “07”SI
X-Invoker-UserUserValor fijo “NEWCBSER”SI
X-Invoker-ActionActionC --> Create (Aplicación de negocio) R -- > Read (Consulta)SI
X-Invoker-DestinationDestinationEnviar espaciosNO
X-Invoker-ModifierUserModification userValor fijo “NEWCBSER”SI
X-Invoker-ReferencedNumberReference numberEnviar espaciosNO
X-Invoker-RequestNumberRequest numberEnviar espaciosNO
X-Invoker-CustIdCustIdEnviar espaciosNO
X-Ident-DeviceFingerPrintDeviceFingerPrintEnviar espaciosNO
X-Invoker-AllyClient codeEnviar código de aliadoSI

Request Body:

Field NameDescriptionTypeComments
trn.transactionHourHora local de la transacciónString
trn.trnRqUIDNúmero de auditoría para seguimiento del sistemaString
trn.codeCódigo del punto de servicioString
trn.branchNameNombre PDSString
trn.cityIdCodigo Dane MunicipioString
trn.cityNombre Dane municipioString
trn.stateProvCoódigo Dane departamentoString
trn.depAcctIdFrom.acctIdCuentaCorresponsalBancarioString
trn.otp.typeNormal - ReverseString
trn.otp.curAmt.amtValor Pagar/pagadoString
trn.otp.otpValueId otpStringEnviar valor encriptado
trn.otp.govIssueIdent.identSerialNumnumeroIdentificacionString.

Request Example:

{
  "trn": {
    "transactionHour": "15:37:59",
    "trnRqUID": "017269",
    "code": "0000000059",
    "branchName": "MI OFICINA BETTY",
    "cityId": "25386",
    "city": "LA MESA",
    "stateProv": "25",
    "depAcctIdFrom": {
      "acctId": "83000109863"
    },
    "otp": {
      "type": "Normal",
      "curAmt": {
        "amt": 1000000
      },
      "otpValue": "f3TCdCsRp8MO/VjFQ==",
      "govIssueIdent": {
        "identSerialNum": "1028780657"
      }
    }
  }
}

Response Body:

Field NameDescriptionTypeComments
responseType.valuetipoRespuestaStringManejar validacion del ER o OK
trn.approvalIdNúmero de autorizaciónStringNúmero de autorización
trn.depAcctId.acctIdidentificación de la cuentaStringNumero de cuenta
trn.depAcctId.acctTypeTipo de cuentaStringTipo de cuenta
responseDetail.errorCodecodigoErrorStringNúmero de identificación del error
responseDetail.errorDescdescripcionErrorStringDescribe el tipo de error que se presentó durante la ejecución.
responseDetail.errorTypetipoErrorStringDescribe si el error fue de base de datos o de regla de negocio.

Success Response Example:

{
  "responseType": {
    "value": "OK"
  },
  "trn": {
    "approvalId":"224671",
    "depAcctId": {
      "acctId": "26500084997",
      "acctType": "AHORROS"
    }
  }
}

Response Error Example:

{
    "responseType": {
        "value": "ER"
    },
    "responseDetail": {
        "errorCode": "05620",
        "errorDesc": "NO EXISTE NMERO DE CUENTA",
        "errorType": "RGN"
    }
}

Diagram of sequence.



Create Transation Challenge V2 Questions :

NOTE: Only for PROD (Env):
Consider the policy which validates the header [x-forwarded-for] with the policy :
(Consider requesting to add the IP or IP range)

resources/image-9d2b527e-cac0-4758-8b36-6c9a726b0358.png

Description:

Operation that allows the creation of challenge rules to obtain the authorization number oriented to questions list .

Path:

POST /reto-management/v2/customer

Request Data:

Headers:

NameDescriptionExampleCommentsRequired RAML**Max - Min - Pattern
X-Ident-TransactionDateStructure to store data associated with transaction monitoring. Transaction date and time2019-10-01T23:57:59.700API generates the value if it is not sentNODateTime
X-Ident-DeviceFingerPrintBit string containing the fingerprint of the device. This string is sent in JSON formatNOPattern: ^[ñAa-zA-z,0-9_ ,\W]*$ Minimum characters: 0 Maximum characters: 5500
X-Ident-NavigHabit123456798NOPattern: ^[ñAa-zA-z,0-9_ ,\W]*$ Minimum characters: 0 Maximum characters: 600
X-Invoker-AllyAliadoexample_qaSI
X-Security-CustLoginIdUsado para identificar el usuario que hace loginCC11233NOPattern: ^[a-zA-z,0-9]*$ Minimum characters: 0 Maximum characters: 30
client_idCustomer identifierf1b1247...SI
client_secretCustomer keyb124731b4...SI
AuthorizationBarear tokenBearer WxN_AU...SIPattern: ^[a-zA-z,0-9,\W]*$
X-Invoker-ChannelChannel of origin of consumption7Internal default value 007 if not sentNOPattern: ^[a-zA-z,0-9]*$ Maximum characters: 20
X-Invoker-ATMIdAtm code1102NOPattern: ^[a-zA-z,0-9]*$ Maximum characters: 20
X-Invoker-BranchIdOffice code1102NOPattern: ^[a-zA-z,0-9]*$ Maximum characters: 20
X-Invoker-TerminalIdTerm codeNOPattern: ^[a-zA-z,0-9]*$ Maximum characters: 20
X-Invoker-ComponentComponentNOPattern: ^[a-zA-z,0-9]*$ Maximum characters: 20
X-Invoker-UserIPAddressClient IP Address10.5.46.143SIPattern: ^[a-zA-z,0-9,\W.\:]*$ Minimum characters: 0 Maximum characters: 39
X-Invoker-ServerIPAddressServer IP Address192.168.169.197SIPattern: ^[a-zA-z,0-9,\W.\:]*$ Minimum characters: 0 Maximum characters: 39
X-Invoker-UserMACAddressClient MAC Address11-16-17-81-41-T7SIPattern: ^([0-9A-Fa-f]{2}[:-]){5}([0-9A-Fa-f]{2})$ Minimum characters: 0 Maximum characters: 17
X-Invoker-ServerMACAddressServer MAC Address00-16-17-81-41-5FSIPattern: ^([0-9A-Fa-f]{2}[:-]){5}([0-9A-Fa-f]{2})$ Minimum characters: 0 Maximum characters: 17
X-Invoker-ProcessDateProcess date10/4/2024SIDate [YY-MM-DD]
X-Invoker-TxIdId TXAPII427032263283212NOPattern: ^[a-zA-z,0-9]*$ Maximum characters: 30
X-Invoker-SessionKeySession key360-ef3be22dca06NOPattern: ^[\s\S]+$ Maximum characters: 30
X-Invoker-SourceOriginNOPattern: ^[a-zA-z,0-9]*$ Maximum characters: 20
X-Invoker-CountryCountryCOSIPattern: ^[a-zA-z,\W]*$ Minimum characters: 0 Maximum characters: 3
X-Invoker-ProcessBpmIdID BPM processNOPattern: ^[a-zA-z,0-9]*$ Maximum characters: 30
X-Invoker-ProcessIdProcess IDAPII427032263283212SIPattern: ^[a-zA-z,0-9]*$ Minimum characters: 0 Maximum characters: 20
X-Invoker-NetworkNet32NOPattern: ^[a-zA-z,0-9]*$ Maximum characters: 4
X-Invoker-subChannelSubchannel with which the transaction must be registered1NOPattern: ^[a-zA-z,0-9]*$ Maximum characters: 4
X-Invoker-UserUserCC11233SIPattern: ^[a-zA-z,0-9]*$ Minimum characters: 0 Maximum characters: 20
X-Invoker-ActionActionNOPattern: ^[a-zA-z,0-9]*$ Maximum characters: 30
X-Invoker-Destination DestinationNOPattern: ^[a-zA-z,0-9]*$ Maximum characters: 30
X-Invoker-ModifierUserModification userNOPattern: ^[a-zA-z,0-9]*$ Maximum characters: 30
X-Invoker-ReferencedNumberReference numberNOPattern: ^[a-zA-z,0-9]*$ Maximum characters: 30
X-Invoker-RequestNumberRequest numberNOPattern: ^[a-zA-z,0-9,\W]*$ Minimum characters: 0 Maximum characters: 30
X-Invoker-CustIdCustIdNOPattern: ^[a-zA-z,0-9]*$ Maximum characters: 30
Accept*/SI

Mapping Request

Field BCS (campo)DESCRIPCIÓNTIPOPattern / Min-Max value Required
clientType.valuetipoPersonaStringminLength: 1 maxLength: 1 pattern: '^[\u00F1Aa-zA-z,0-9_ ,\W]*
__COMPONENT_PLACEHOLDER__
#39;
YES
govIssueIdent.govIssueIdentTypeTipo de identificación del clienteString-Enumenum: - CC - CE - PA - TI - NI - PEYES
govIssueIdent.identSerialNumNúmero de identificación del cliente.StringmaxLength: 30 minLength: 0 pattern: "^[a-zA-z,0-9,\W]*
__COMPONENT_PLACEHOLDER__
quot;
YES
requestType.valuetipoPeticionStringmaxLength: 1 pattern: "^[\u00F1Aa-zA-z,0-9_ ,\W]*
__COMPONENT_PLACEHOLDER__
quot;
NO
trace.iteration.valueNúmero de identificación del estado conversacional entre el cliente y el servidor.StringminLength: 1 maxLength: 20 pattern: "^[\u00F1Aa-zA-z,0-9_ ,\W]*
__COMPONENT_PLACEHOLDER__
quot;
NO
trace.retry.valueNúmero de reintentos de la transacciónStringminLength: 1 maxLength: 20 pattern: "^[\u00F1Aa-zA-z,0-9_ ,\W]*
__COMPONENT_PLACEHOLDER__
quot;
NO
tx.idCódigo de la TransacciónStringminLength: 1 maxLength: 6 pattern: "^[\u00F1Aa-zA-z,0-9_ ,\W]*
__COMPONENT_PLACEHOLDER__
quot;
YES
tx.txData.nameNombre del dato usado en la transacciónStringminLength: 1 maxLength: 30 pattern: "^[\u00F1Aa-zA-z,0-9_ ,\W]*
__COMPONENT_PLACEHOLDER__
quot;
YES
txData.valueValor asociado al dato nombrado en el campo anterior de acuerdo a cada transacción.StringminLength: 1 maxLength: 50 pattern: "^[\u00F1Aa-zA-z,0-9_ ,\W]*
__COMPONENT_PLACEHOLDER__
quot;
YES
tx.amtMonto.StringmaxLength: 14 pattern: "^[\u00F1Aa-zA-z,0-9_ ,\W]*
__COMPONENT_PLACEHOLDER__
quot;
NO
tx.sourceAccountNumberProducto Origen cuando aplique según la transacción.StringmaxLength: 30 pattern: "^[\u00F1Aa-zA-z,0-9_ ,\W]*
__COMPONENT_PLACEHOLDER__
quot;
NO
tx.destinationAccountNumberProducto Destino cuando aplique según la transacción.StringmaxLength: 30 pattern: "^[\u00F1Aa-zA-z,0-9_ ,\W]*
__COMPONENT_PLACEHOLDER__
quot;
NO
question.quantityNumero de preguntas que la caja de riego envió al canal.StringminLength: 0 maxLength: 10 pattern: "^[\u00F1Aa-zA-z,0-9_ ,\W]*
__COMPONENT_PLACEHOLDER__
quot;
NO
questionList[]ArrayNO
questionList[].question.typeIdentifica el tipo de pregunta que se está respondiendoStringminLength: 1 maxLength: 30 pattern: "^[\u00F1Aa-zA-z,0-9_ ,\W]*
__COMPONENT_PLACEHOLDER__
quot;
YES
questionList[].question.idIdentificador único de la pregunta realizada por la caja de riesgo.StringminLength: 1 maxLength: 30 pattern: "^[\u00F1Aa-zA-z,0-9_ ,\W]*
__COMPONENT_PLACEHOLDER__
quot;
YES
questionList[].question.valueEnunciado de la pregunta.StringminLength: 1 maxLength: 500 pattern: "^[\u00F1Aa-zA-z,0-9_ ,\W]*
__COMPONENT_PLACEHOLDER__
quot;
YES
questionList[].question.descTexto de ayuda para la preguntaStringmaxLength: 10 pattern: "^[\u00F1Aa-zA-z,0-9_ ,\W]*
__COMPONENT_PLACEHOLDER__
quot;
NO
questionList[].question.lengthLongitud de la respuesta.StringminLength: 0 maxLength: 18 required: false pattern: "^[\u00F1Aa-zA-z,0-9_ ,\W]*
__COMPONENT_PLACEHOLDER__
quot;
NO
questionList[].question.formatIndica el formato que se debe aplicar a la respuesta.Stringtype: string maxLength: 20 pattern: "^[\u00F1Aa-zA-z,0-9_ ,\W]*
__COMPONENT_PLACEHOLDER__
quot;
NO
questionList[].question.answer.idEn los casos de preguntas de selección múltiple indica el código de la respuesta seleccionada de la lista.StringminLength: 0 maxLength: 2 pattern: "^[\u00F1Aa-zA-z,0-9_ ,\W]*
__COMPONENT_PLACEHOLDER__
quot;
NO
questionList[].question.answer.valueEn caso de respuesta abierta es la respuesta al reto ingresada por el cliente.StringminLength: 0 maxLength: 100 pattern: "^[\u00F1Aa-zA-z,0-9_ ,\W]*
__COMPONENT_PLACEHOLDER__
quot;
NO

Request Example 1 :


{
    "clientType": {
      "value": "N"
    },
    "govIssueIdent": {
      "govIssueIdentType": "CC",
      "identSerialNum": "111111"
    },
    "requestType": {
      "value": "P"
    },
    "tx": {
      "id": "100090",


      "txData": [
        {
          "name": "NOMBRE_COMERCIO",
          "value": "COLEGIO JONATHAN SWIFT"
        },
        {
          "name": "TERMINAL_COMERCIO",
          "value": "5555555555555"
        },
        {
          "name": "CODIGO_COMERCIO",
          "value": "1111111111111"
        },
        {
          "name": "REFERENCIA_PAGO_PSE",
          "value": "1356978413820"
        },
        {
          "name": "CODIGO_CONVENIO",
          "value": "PSE"
        }
      ],
       "amt": "10000",
       "sourceAccountNumber": "222222"
    }
  }

Request Example 2 :


 {
  "clientType": {
    "value": "N"
  },
  "govIssueIdent": {
    "govIssueIdentType": "CC",
    "identSerialNum": "111111"
  },
  "requestType": {
    "value": "R"
  },
  "tx": {
    "id": "100090",

   "txData": [
        {
          "name": "NOMBRE_COMERCIO",
          "value": "COLEGIO JONATHAN SWIFT"
        },
        {
          "name": "TERMINAL_COMERCIO",
          "value": "5555555555555"
        },
        {
          "name": "CODIGO_COMERCIO",
          "value": "1111111111111"
        },
        {
          "name": "REFERENCIA_PAGO_PSE",
          "value": "1356978413820"
        },
        {
          "name": "CODIGO_CONVENIO",
          "value": "PSE"
        }
      ],
       "amt": "10000",
       "sourceAccountNumber": "222222"

  },
  "trace": {
    "iteration": {
      "value": "2"
    },
    "retry": {
      "value": "1"
    }
  },
  "question": {
    "quantity": "1"
  },
  "questionList": [
    {
      "question": {
        "type": "M",
        "id": "202410181111029014581",
        "value": "Por favor ingrese el código de 6 dígitos enviado a su correo electrónico y/o teléfono celular registrados.",
        "length": "6",
        "answer": {
          "value": "5F306FE167BF6FB2F805B0BFF3E8C020"
        }
      }
    }
  ]
}

Request Example 3 :


 {
  "clientType": {
    "value": "N"
  },
  "govIssueIdent": {
    "govIssueIdentType": "CC",
    "identSerialNum": "111111"
  },
  "requestType": {
    "value": "R"
  },
  "trace": {
    "iteration": {
      "value": "3"
    },
    "retry": {
      "value": "1"
    }
  },
  "tx": {
    "id": "100090",
    "amt": "10000",
    "sourceAccountNumber": "222222",
    "txData": [
        {
          "name": "NOMBRE_COMERCIO",
          "value": "COLEGIO JONATHAN SWIFT"
        },
        {
          "name": "TERMINAL_COMERCIO",
          "value": "5555555555555"
        },
        {
          "name": "CODIGO_COMERCIO",
          "value": "1111111111111"
        },
        {
          "name": "REFERENCIA_PAGO_PSE",
          "value": "1356978413820"
        },
        {
          "name": "CODIGO_CONVENIO",
          "value": "PSE"
        }
      ]
  },
  "question": {
    "quantity": "1"
  },
  "questionList": [
    {
      "question": {
        "type": "SM",
        "id": "202410181112571944582",
        "value": "¿Usted tiene tarjeta débito y es titular de la tarjeta? Seleccione una opción y digite la clave en caso de que su respuesta sea afirmativa.",
        "length": "4",
        "answer": {
          "id": "A",
          "value": "A8E6803C466D8F68B9856C0EE817D595"

        }
      }
    }
  ]
}

Mapping Response OK

CampoDESCRIPCIÓNTIPORequired
authorization.valueresultadoStringYES
authorization.codeIndica el resultado de las validaciones aplicadas por la caja de riesgoStringYES
trace.iteration.valueNúmero de identificación del estado conversacional entre el cliente y el servidor.StringNO
trace.retry.valueNúmero de reintentos de la transacciónStringNO
questionList[].question.typeIdentifica el tipo de pregunta que se está respondiendoStringNO
questionList[].question.idIdentificador único de la pregunta realizada por la caja de riesgo.StringNO
questionList[].question.valueEnunciado de la pregunta.StringNO
questionList[].question.descTexto de ayuda para la preguntaStringNO
questionList[].question.lengthLongitud de la respuesta.StringNO
questionList[].question.formatIndica el formato que se debe aplicar a la respuesta.StringNO
questionList[].question.answerList[].answer.idIndica el código de la respuesta posibleStringNO

Response Example 1 :


{
    "authorization": {
        "value": "TV",
        "code": null
    },
    "trace": {
        "iteration": {
            "value": "2"
        },
        "retry": {
            "value": "1"
        }
    },
    "questionList": [
        {
            "question": {
                "type": "M",
                "id": "202410181111029014581",
                "value": "Por favor ingrese el código de 6 dígitos enviado a su correo electrónico y/o teléfono celular registrados.",
                "desc": null,
                "length": "6",
                "format": "N",
                "answerList": [
                    {
                        "answer": {
                            "id": null,
                            "value": null
                        }
                    }
                ]
            }
        }
    ]
}

Response Example 2 :


{
    "authorization": {
        "value": "TV",
        "code": null
    },
    "trace": {
        "iteration": {
            "value": "3"
        },
        "retry": {
            "value": "1"
        }
    },
    "questionList": [
        {
            "question": {
                "type": "SM",
                "id": "202410181112571944582",
                "value": "¿Usted tiene tarjeta débito y es titular de la tarjeta? Seleccione una opción y digite la clave en caso de que su respuesta sea afirmativa. ",
                "desc": null,
                "length": "4",
                "format": "N",
                "answerList": [
                    {
                        "answer": {
                            "id": "A",
                            "value": " Sí tengo tarjeta débito "
                        }
                    },
                    {
                        "answer": {
                            "id": "B",
                            "value": " No tengo tarjeta débito"
                        }
                    }
                ]
            }
        }
    ]
}

Response Example 3 :


{
    "authorization": {
        "value": "SI",
        "code": "13581DA3A42EF77CA4ED35BA7BD022E8D6B480F5100090APII427032263281789 20241018111456456"
    }
}

##

Mapping Response Error

CampoDESCRIPCIÓN
ResponseType.valueTipo de Respuesta (ERR)
ResponseDetail.ErrorCodeCodigo de error
ResponseDetail.ErrorDescDescripción del Error
ResponseDetail.ErrorTypeTipo de Error


Reviews